Caratteristica 002850 | Piano flessibile per la modellazione dei solai
Caratteristica 002850 | Piano flessibile per la modellazione dei solai
2024-07-24
051641
  • Modello edificio per RFEM 6

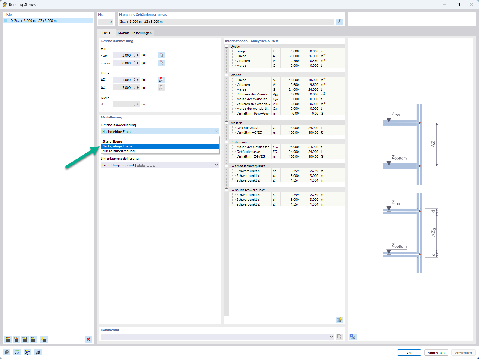
Piano flessibile per la modellazione dei solai

Caratteristica 002850 | Piano flessibile per la modellazione dei solai

  • Piano
  • Solaio
  • Flessibile
  • Piano
Usato in
  • Diaframma semirigido per la modellazione di piani
Condividi