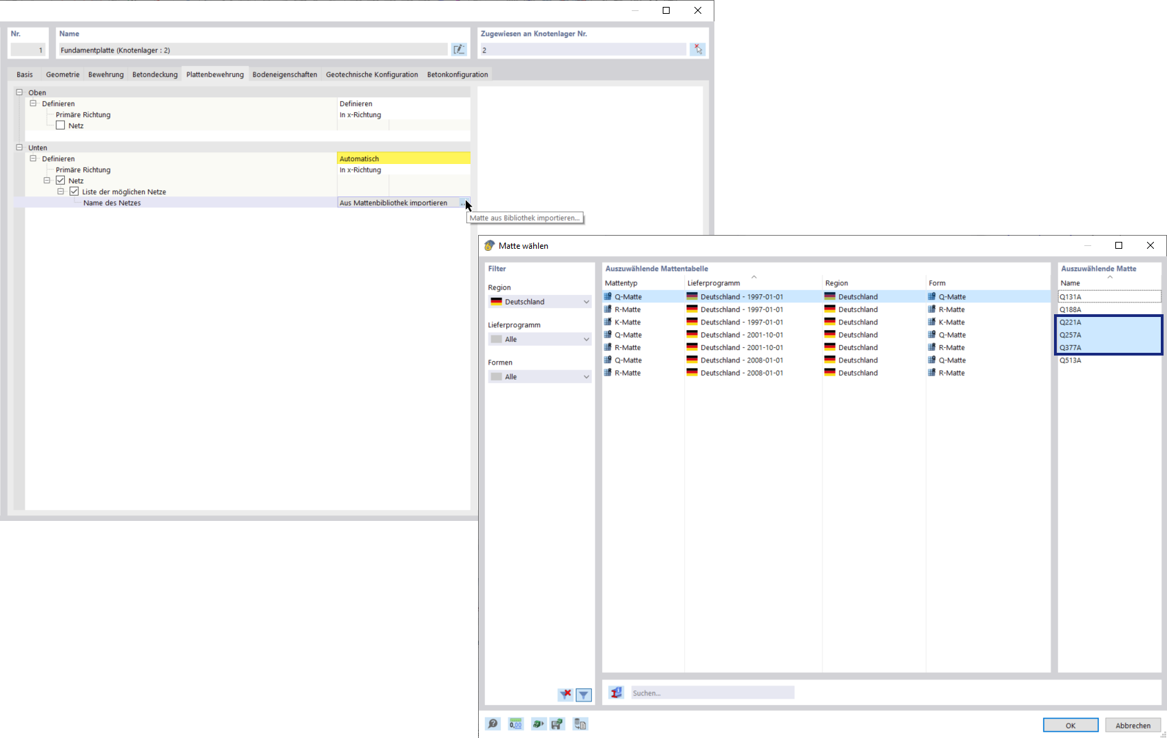
Fondazioni di calcestruzzo | Selezione di mesh nella libreria
Fondazioni di calcestruzzo | Selezione di mesh nella libreria
2024-09-26
052726
  • RFEM 6

Fondazioni di calcestruzzo | Selezione di mesh nella libreria

Condividi