Dettagli della verifica della progettazione dell'ancoraggio con distribuzione tensioni e calcoli
Dettagli della verifica della progettazione dell'ancoraggio con distribuzione tensioni e calcoli
2024-11-18
053945
  • RFEM 6

Dettagli di verifica dell'ancora

Dettagli della verifica della progettazione dell'ancoraggio con distribuzione tensioni e calcoli

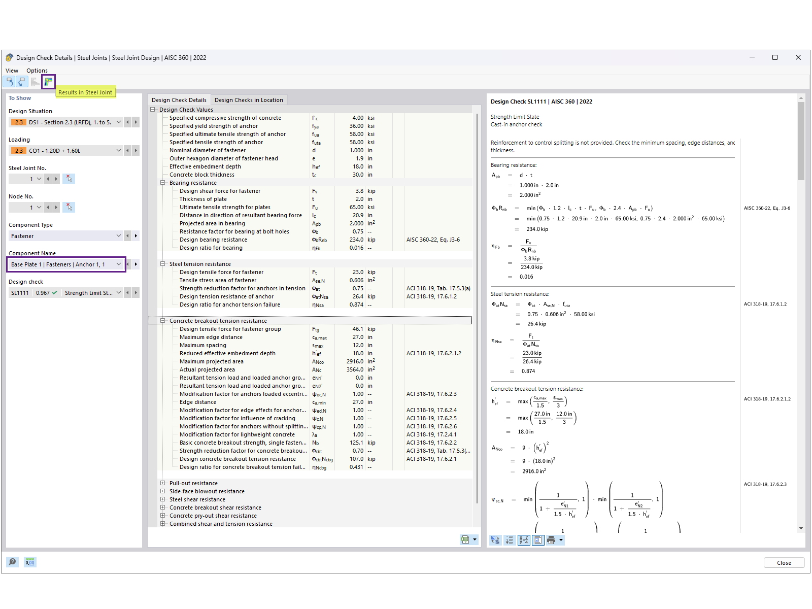
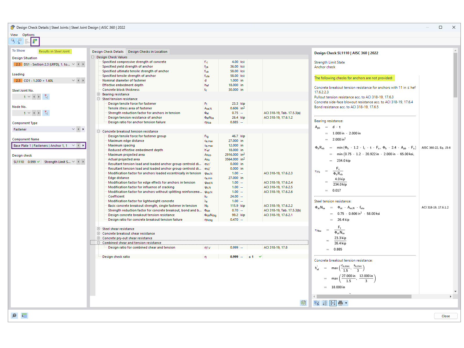
L'immagine illustra i dettagli della verifica di un ancoraggio, concentrandosi sulla distribuzione delle tensioni e sui calcoli dei carichi. Mette in evidenza i calcoli relativi alle prestazioni dell’ancoraggio in condizioni specifiche.
  • Progettazione degli ancoraggi
  • Distribuzione delle tensioni
  • Analisi strutturale
  • Calcolo dei carichi
  • Dettagli ingegneristici
Usato in
  • Progettazione della piastra di base AISC in RFEM 6
Condividi