Importazione automatica dei coefficienti dei vincoli elastici
Importazione automatica dei coefficienti dei vincoli elastici
2025-02-10
055356
  • RFEM 6
  • Analisi geotecnica per RFEM 6

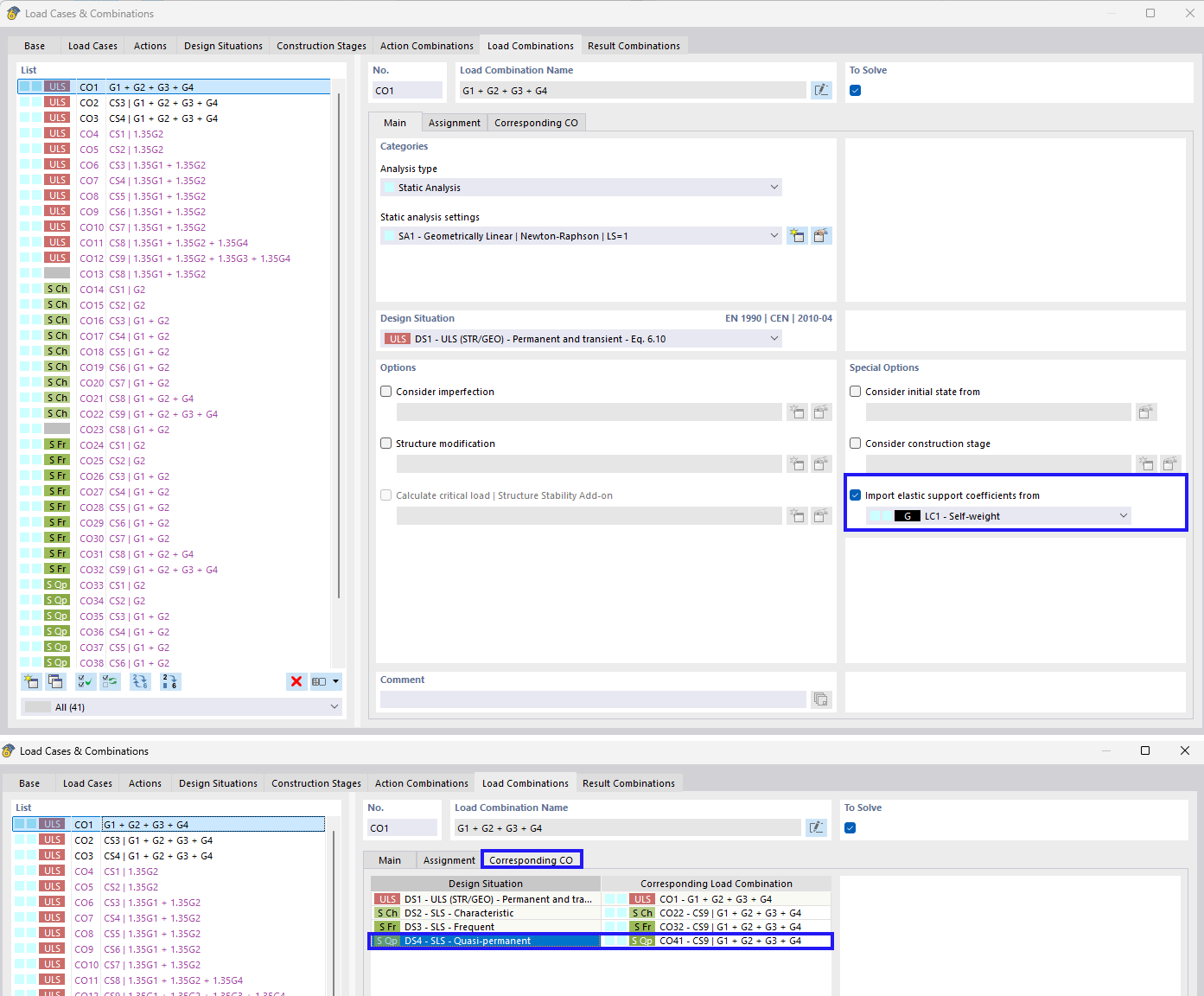
Importazione automatica dei coefficienti di vincolo elastico

Importazione automatica dei coefficienti dei vincoli elastici

L'immagine si concentra sull'importazione di coefficienti per un supporto elastico nelle combinazioni di carico. Discute l'interazione suolo-struttura e i coefficienti di vincolo specifici per le combinazioni di carico.
  • Vincoli elastici
  • Importa coefficienti
  • Combinazione di carichi
  • Interazione suolo-struttura матрица жёсткости
  • coefficienti di rigidezza
Condividi