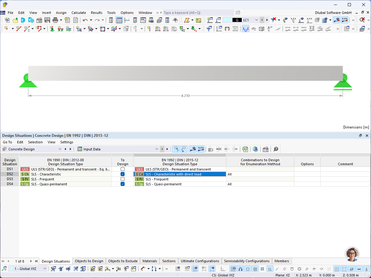
Interfaccia utente con parametri configurabili della verifica del calcestruzzo e opzioni tecniche
Interfaccia utente con parametri configurabili della verifica del calcestruzzo e opzioni tecniche
2025-02-25
055527
  • RFEM 6

Design Settings for Concrete Design

Interfaccia utente con parametri configurabili della verifica del calcestruzzo e opzioni tecniche

L'immagine mostra un'interfaccia software configurata per la progettazione del calcestruzzo. Mostra vari campi di input, menu di selezione e inserimenti numerici per parametri come fattori di armatura, coefficienti di sicurezza e combinazioni di carico.
  • Verifica del calcestruzzo
  • Impostazioni di verifica
  • Software di ingegneria
  • Analisi strutturale
  • Interfaccia utente
Condividi