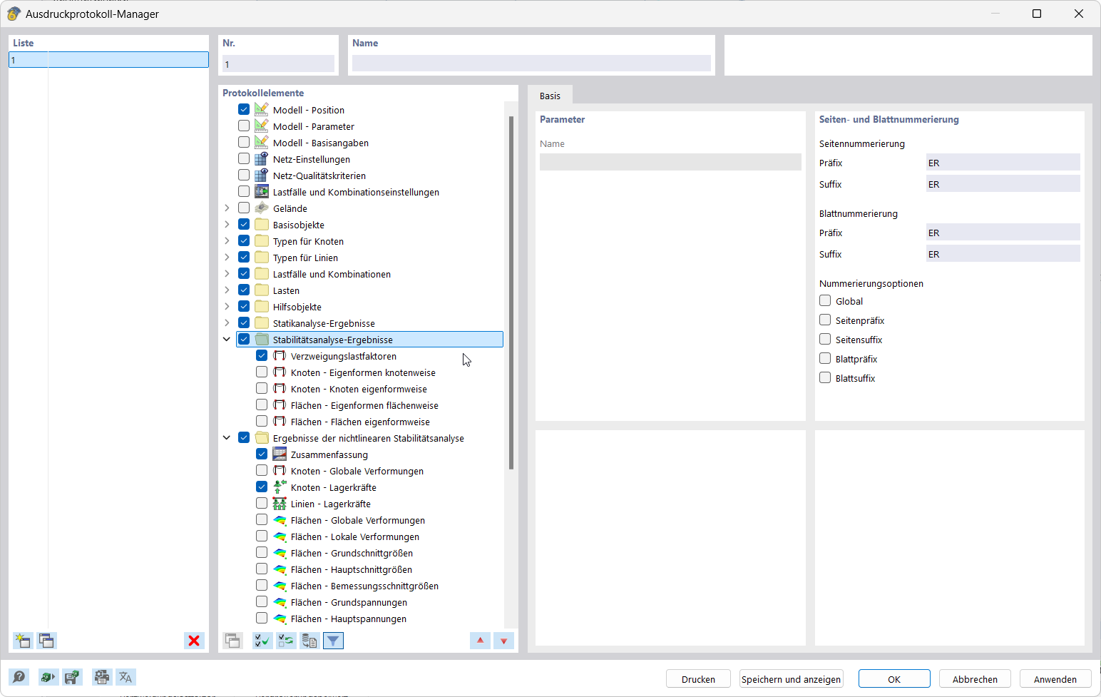
L'immagine mostra come selezionare gli elementi del report del processo di stampa.
L'applicazione documenta i risultati integrando grafici nel report di calcolo
Interfaccia utente per la creazione e modifica di stampe multiple
L'immagine mostra come selezionare gli elementi del report del processo di stampa.
L'applicazione documenta i risultati integrando grafici nel report di calcolo
Interfaccia utente per la creazione e modifica di stampe multiple
2025-03-05
055682
  • RFEM 6
  • Analisi e progettazione strutturale
  • Analisi agli elementi finiti
    • Analisi di stabilità

Relazione dei risultati imprimibili | Gestore di stampa

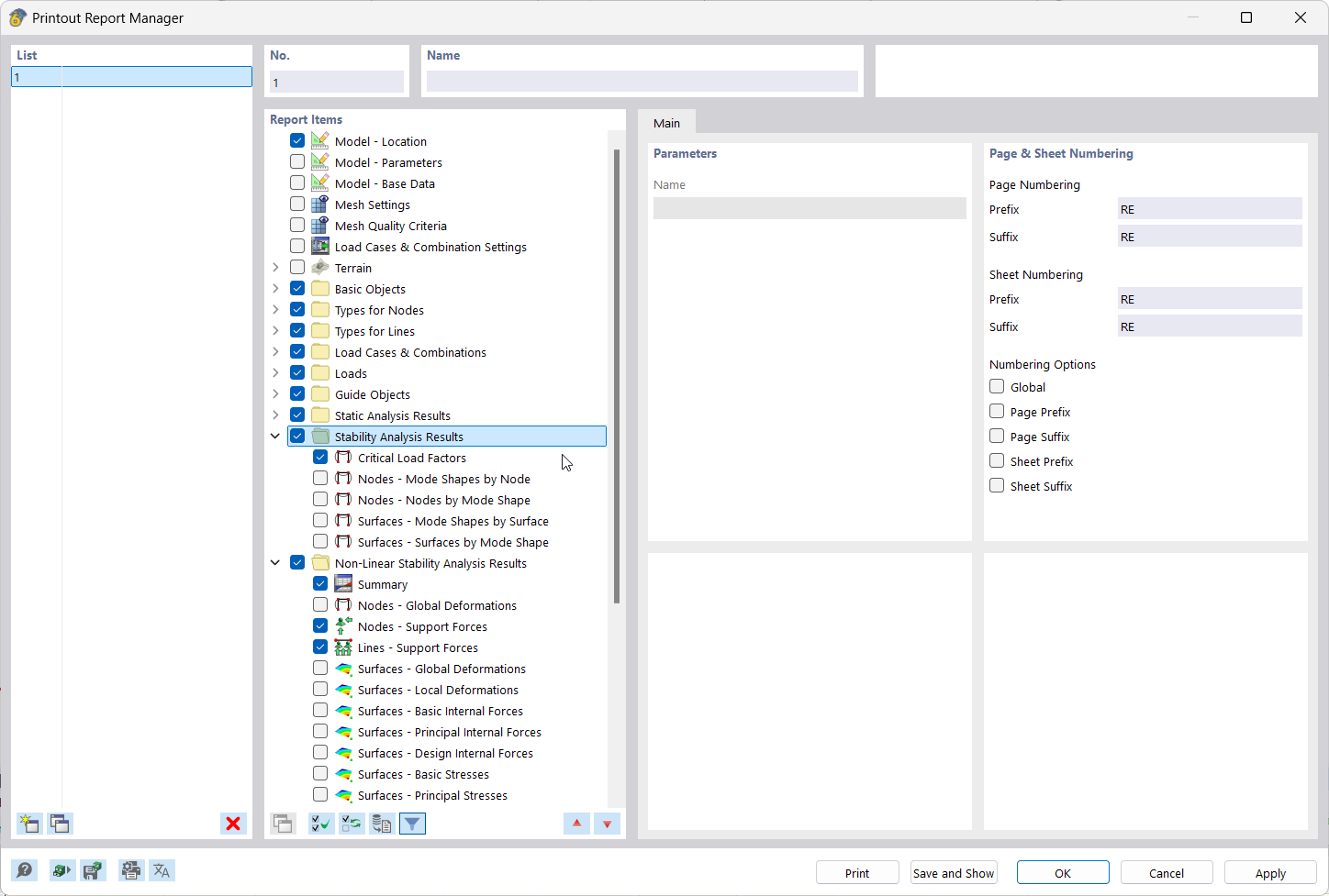
L'immagine mostra come selezionare gli elementi del report del processo di stampa.

La rappresentazione mostra l'interfaccia del gestore di stampa dove vengono selezionati elementi del report per la documentazione dei risultati. Sono visualizzate aree funzionali chiare e pannelli di controllo per i dati del report.
  • Voci del rapporto nella finestra del gestore di stampa
  • Documentazione dei risultati
  • Selezione di dati del
  • Interfaccia utente del software
Condividi
2025-03-05
055683
  • RFEM 6
  • Analisi e progettazione strutturale
  • Analisi agli elementi finiti
    • Analisi di stabilità
Documentazione dei risultati
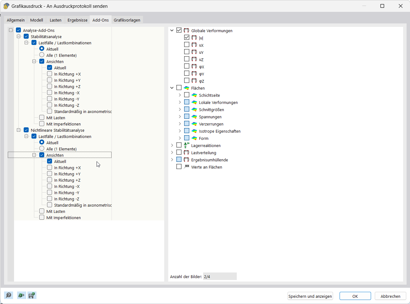
L'applicazione documenta i risultati integrando grafici nel report di calcolo

La funzione integra direttamente i grafici dei risultati nel report di calcolo, consentendo una documentazione precisa. La funzione supporta il trasferimento strutturato delle visualizzazioni nei report di calcolo.
  • Documentazione dei risultati
  • Trasferimento di grafica nel report di stampa
Condividi
2025-03-05
055684
  • RFEM 6
  • Analisi e progettazione strutturale
  • Analisi agli elementi finiti
    • Analisi di stabilità
Relazione dei risultati
Interfaccia utente per la creazione e modifica di stampe multiple

L'immagine mostra la visualizzazione della configurazione e modifica della stampa multipla. Sono presentate varie opzioni di impostazione per la documentazione dei risultati. L'interfaccia offre possibilità di input diretto per la simulazione della produzione di stampa.
  • Documentazione dei risultati
  • Creazione di stampe multiple
  • Modifica di stampe multiple
  • Interfaccia utente
  • Configurazione di stampa
  • Documentazione dei risultati
Condividi