Combinazione di risultati e assegnazione delle fasi costruttive pertinenti in software di analisi dinamica.
Combinazione di risultati e assegnazione delle fasi costruttive pertinenti in software di analisi dinamica.
2025-04-30
056530
  • RFEM 6

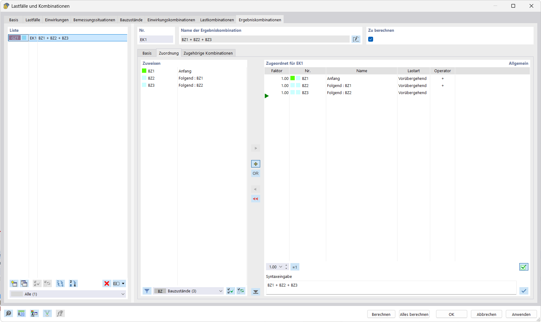
Assegnazione delle combinazioni di risultati e delle fasi costruttive

Combinazione di risultati e assegnazione delle fasi costruttive pertinenti in software di analisi dinamica.

L'immagine mostra uno schermo con un software di analisi dinamica che consente di creare combinazioni di risultati e assegnare loro specifiche fasi costruttive. Un layout a tabella visualizza chiaramente i dati di input e i risultati. Questa funzione è particolarmente utile per collegare e valutare i casi di carico in progetti di costruzione complessi.
  • Combinazioni risultanti
  • Fasi costruttive
  • Software di analisi
  • Analisi dinamica
  • Ingegneria civile
Condividi