Finestra di dialogo "Configurazione della tensione di saldatura"
Finestra di dialogo "Configurazione della tensione di saldatura"
2025-05-13
056696
  • RSECTION 1

Finestra di dialogo "Configurazione delle tensioni delle saldature"

Finestra di dialogo "Configurazione della tensione di saldatura"

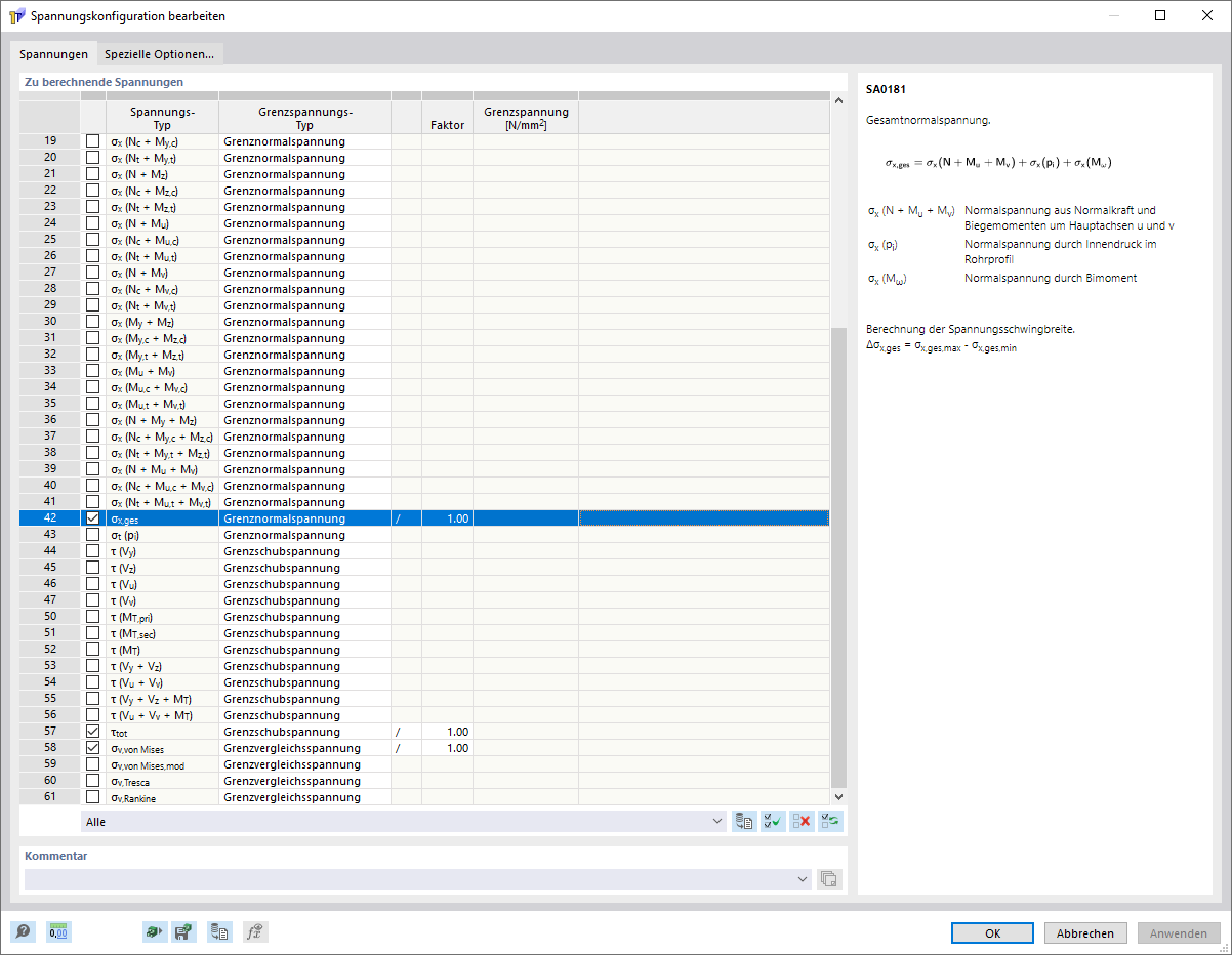
L'immagine mostra la configurazione delle tensioni da saldatura in cui è possibile selezionare le tensioni da saldatura da calcolare e fornire in output.
  • Configurazione della tensione della saldatura
Condividi