Nella finestra "Carichi e combinazioni", è possibile assegnare e modificare le combinazioni di carico corrispondenti per le verifiche geotecniche, come la capacità portante e la verifica allo scorrimento, nelle combinazioni di carico.
Nella finestra "Carichi e combinazioni", è possibile assegnare e modificare le combinazioni di carico corrispondenti per le verifiche geotecniche, come la capacità portante e la verifica allo scorrimento, nelle combinazioni di carico.
2025-05-20
056793
  • RFEM 6

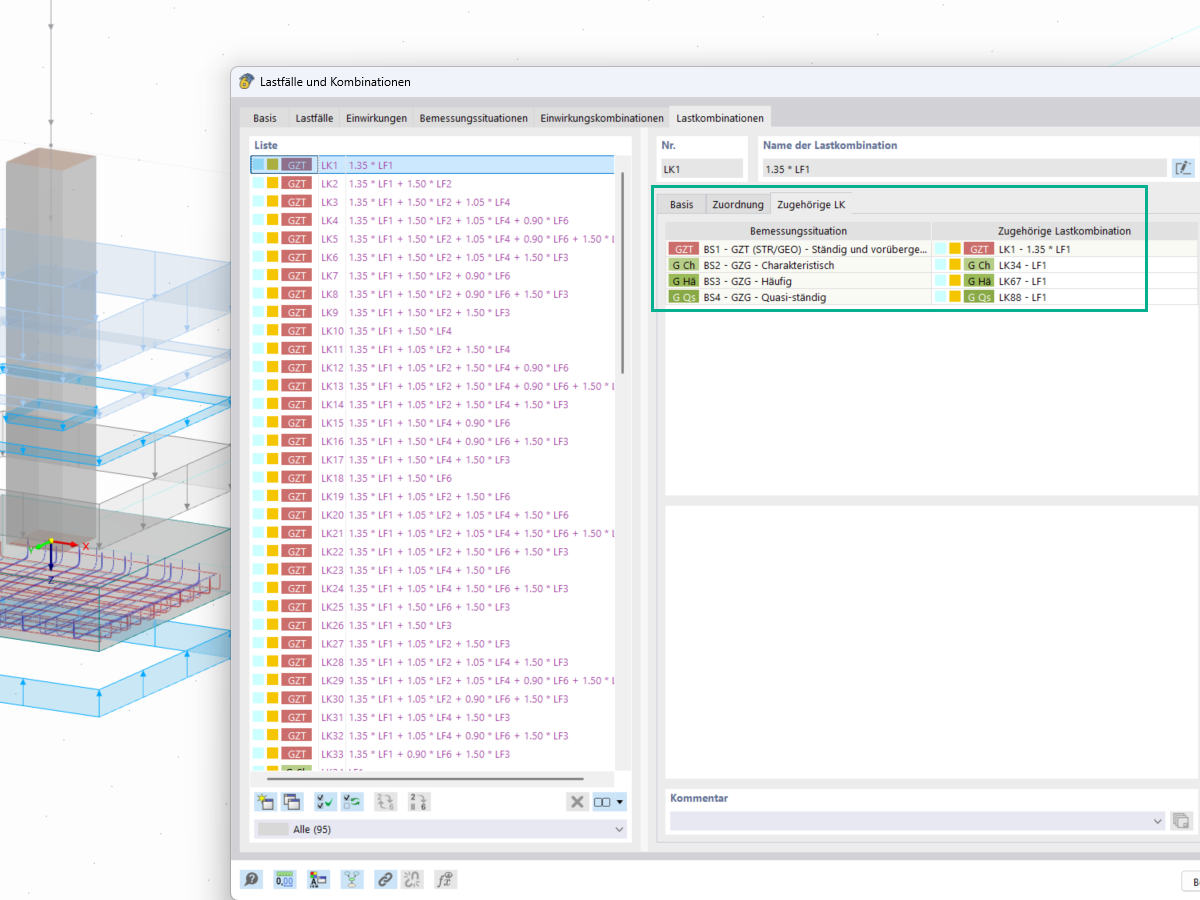
Combinazioni di carico correlate

Nella finestra "Carichi e combinazioni", è possibile assegnare e modificare le combinazioni di carico corrispondenti per le verifiche geotecniche, come la capacità portante e la verifica allo scorrimento, nelle combinazioni di carico.

  • Carichi
  • Combinazioni
  • Combinazioni di carichi
  • Combinazioni di carichi correnti
  • Analisi geotecnica
  • Verifica della capacità portante del terreno
  • Analisi di stabilità per fondazioni
  • Fondazioni
  • Geotecnica
  • Carichi caratteristici
Condividi