FAQ 005689 | È possibile progettare aste con sezioni in Classe 4 secondo CSA S16 nel add-on Verifica acciaio?
FAQ 005689 | È possibile progettare aste con sezioni in Classe 4 secondo CSA S16 nel add-on Verifica acciaio?
2025-05-30
057011
  • RFEM 6
  • Verifica acciaio per RFEM 6
  • Strutture in acciaio
    • Analisi e progettazione strutturale
    • Analisi di stabilità
    • CSA S16

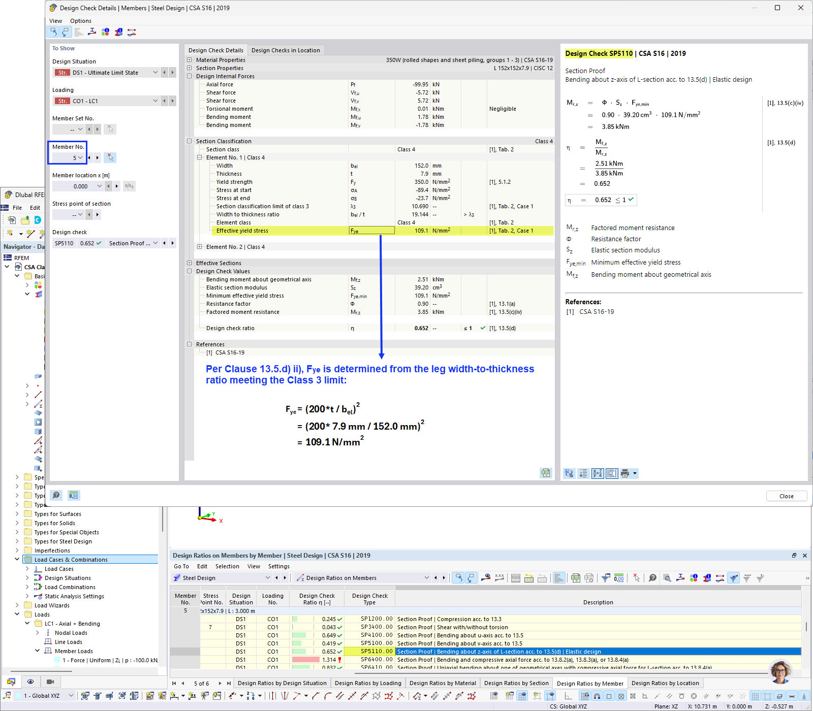
Calcolo della tensione di snervamento efficace

FAQ 005689 | È possibile progettare aste con sezioni in Classe 4 secondo CSA S16 nel add-on Verifica acciaio?

  • CSA S16 Classe 4
  • Sezione di classe 4
  • Sezione in acciaio
  • Progettazione di classe 4
  • CSA S16
Usato in
  • Class 4 Sections According to CSA S16
Condividi