Casi di carico per pretensionamento
Casi di carico per pretensionamento
2025-06-12
057240
  • RFEM 6

Casi di carico per precompressione

Casi di carico per pretensionamento

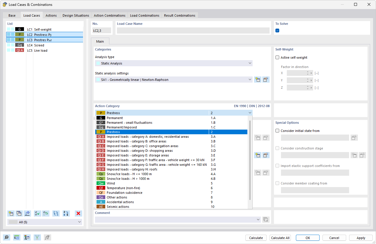
L'immagine descrive il processo di definizione dei casi di carico in relazione alla precompressione in un'analisi strutturale. Sono trattati la forza di precompressione, la precompressione iniziale e le perdite di forza di trazione. Questi parametri sono essenziali per il calcolo accurato e la considerazione dei carichi nelle strutture portanti. La corretta definizione di questi fattori svolge un ruolo cruciale nella modellazione e nell'analisi delle strutture edili.
  • Precompression
  • Definisci casi di carico
  • Forza di precompressione
  • Precompressione iniziale
  • Perdita di forza
Condividi