Interfaccia utente per l'inserimento di dati sui materiali definiti dall'utente nel software di analisi strutturale
Interfaccia utente per l'inserimento di dati sui materiali definiti dall'utente nel software di analisi strutturale
2025-07-15
057800
  • RFEM 6
  • RSTAB 9

Aggiungere o caricare materiale utente

Interfaccia utente per l'inserimento di dati sui materiali definiti dall'utente nel software di analisi strutturale

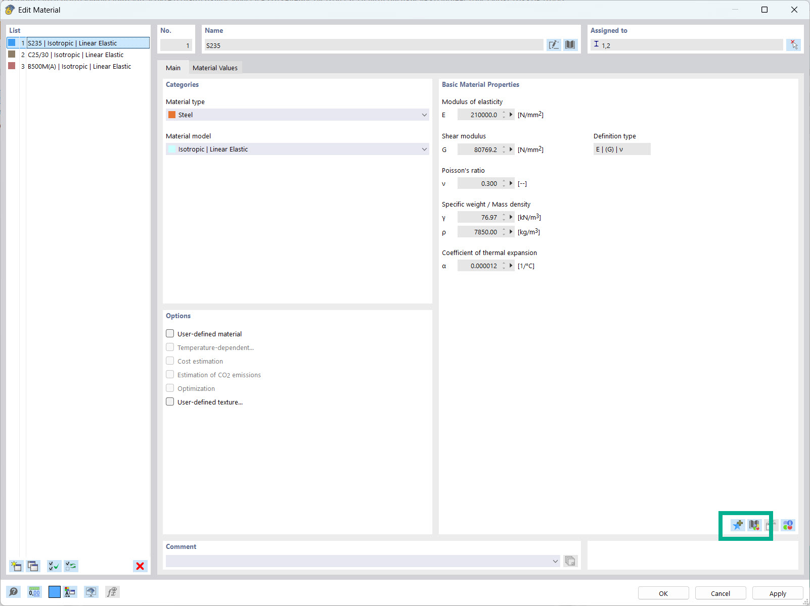
L'interfaccia utente mostra la finestra di dialogo per l'immissione delle proprietà dei materiali utente. Gli utenti possono inserire e salvare manualmente i parametri specifici dei materiali. Sono disponibili funzioni per il caricamento e la gestione dei dati degli stessi. Gli ingegneri hanno la possibilità di espandere e personalizzare questo database.
  • Materiale utente
  • Proprietà dei materiali
  • Database
  • Software di ingegneria
Usato in
  • Libreria dei materiali utente
Condividi