Generazione automatica di combinazioni di carichi in RFEM 6 e RSTAB 9 secondo la NTC 2018 utilizzando il software di analisi strutturale.
Generazione automatica di combinazioni di carichi in RFEM 6 e RSTAB 9 secondo la NTC 2018 utilizzando il software di analisi strutturale.
2025-07-25
057972
  • RFEM 6

Generazione di combinazioni in RFEM 6 e RSTAB 9 secondo NTC 2018

Generazione automatica di combinazioni di carichi in RFEM 6 e RSTAB 9 secondo la NTC 2018 utilizzando il software di analisi strutturale.

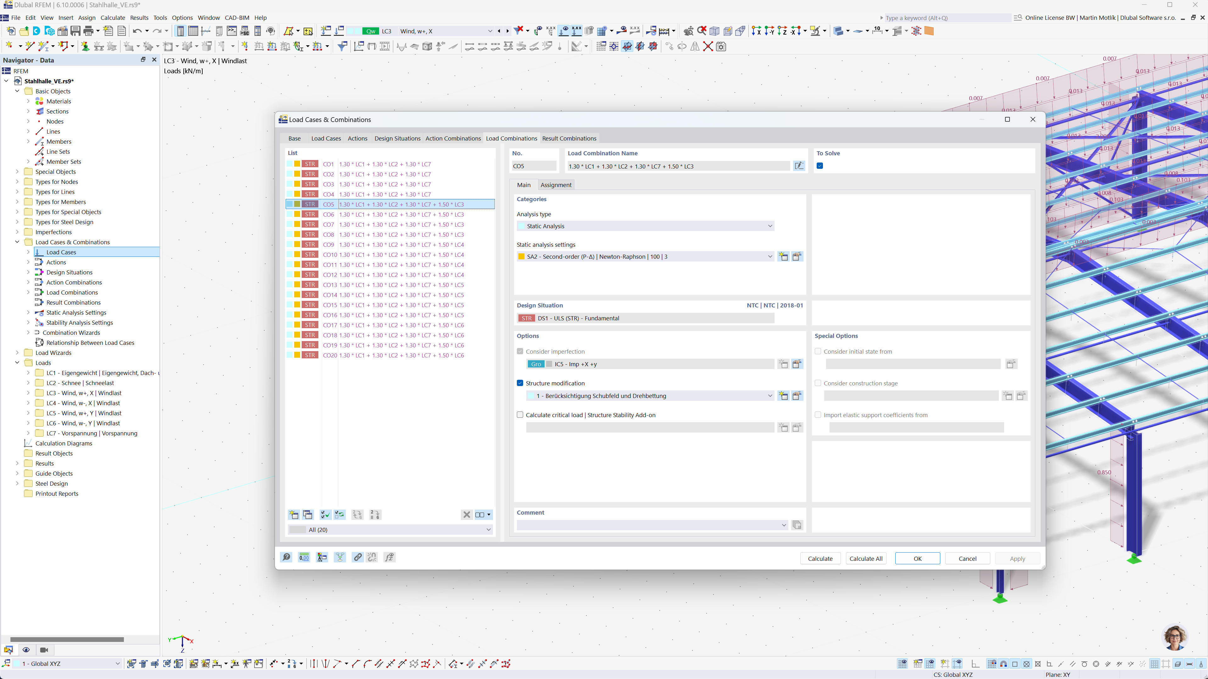
L'immagine illustra la generazione automatica delle combinazioni di carico in RFEM 6 e RSTAB 9 secondo la norma NTC 2018. Mostra un'interfaccia visiva in cui i casi di carico sono organizzati e combinati in base ai criteri specificati. Questa funzionalità aiuta gli ingegneri a rispettare in modo efficiente le norme di progettazione creando automaticamente tutte le combinazioni di carico necessarie.
  • Generazione delle combinazioni
  • NTC 2018
  • Analisi strutturale
  • RFEM
  • RSTAB
Condividi