Vista della finestra di generazione delle combinazioni di carico in RFEM 6 e RSTAB 9 secondo le norme Eurocodice 0.
Vista della finestra di generazione delle combinazioni di carico in RFEM 6 e RSTAB 9 secondo le norme Eurocodice 0.
2025-07-29
058025
  • RFEM 6

Generazione automatica di combinazioni di carichi nel software di analisi strutturale

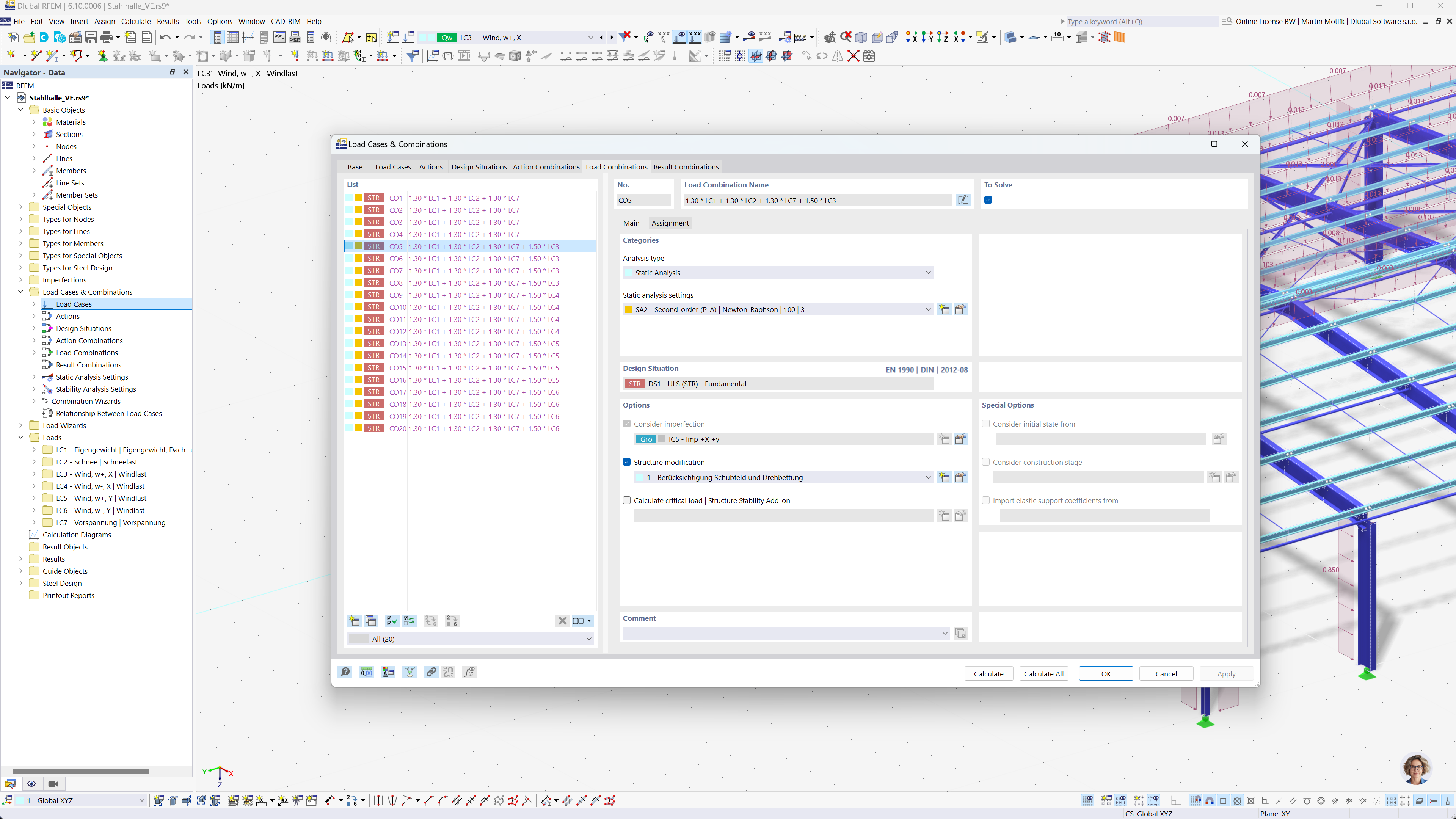
Vista della finestra di generazione delle combinazioni di carico in RFEM 6 e RSTAB 9 secondo le norme Eurocodice 0.

L'immagine mostra un'interfaccia software per la generazione automatica di combinazioni di carico in RFEM 6 e RSTAB 9 secondo l'Eurocodice 0. L'interfaccia visualizza una tabella con dati sui casi di carico, regole di combinazione e parametri rilevanti. La funzionalità semplifica il processo di creazione di precise combinazioni di carico, garantendo la conformità alle linee guida dell'Eurocodice. Il software facilita l'analisi strutturale efficiente per progetti ingegneristici complessi.
  • Combinazioni di carichi
  • Eurocodice 0
  • RFEM 6
  • RSTAB 9
  • Analisi strutturale
  • Generazione automatica
Condividi