Vista dettagliata del processo di automazione della combinazione di carico in RFEM 6 e RSTAB 9, in conformità con gli standard EN 1990 e BS 5950-1.
Vista dettagliata del processo di automazione della combinazione di carico in RFEM 6 e RSTAB 9, in conformità con gli standard EN 1990 e BS 5950-1.
2025-09-23
059147
  • RFEM 6

Generazione automatica di combinazioni di carichi in RFEM e RSTAB

Vista dettagliata del processo di automazione della combinazione di carico in RFEM 6 e RSTAB 9, in conformità con gli standard EN 1990 e BS 5950-1.

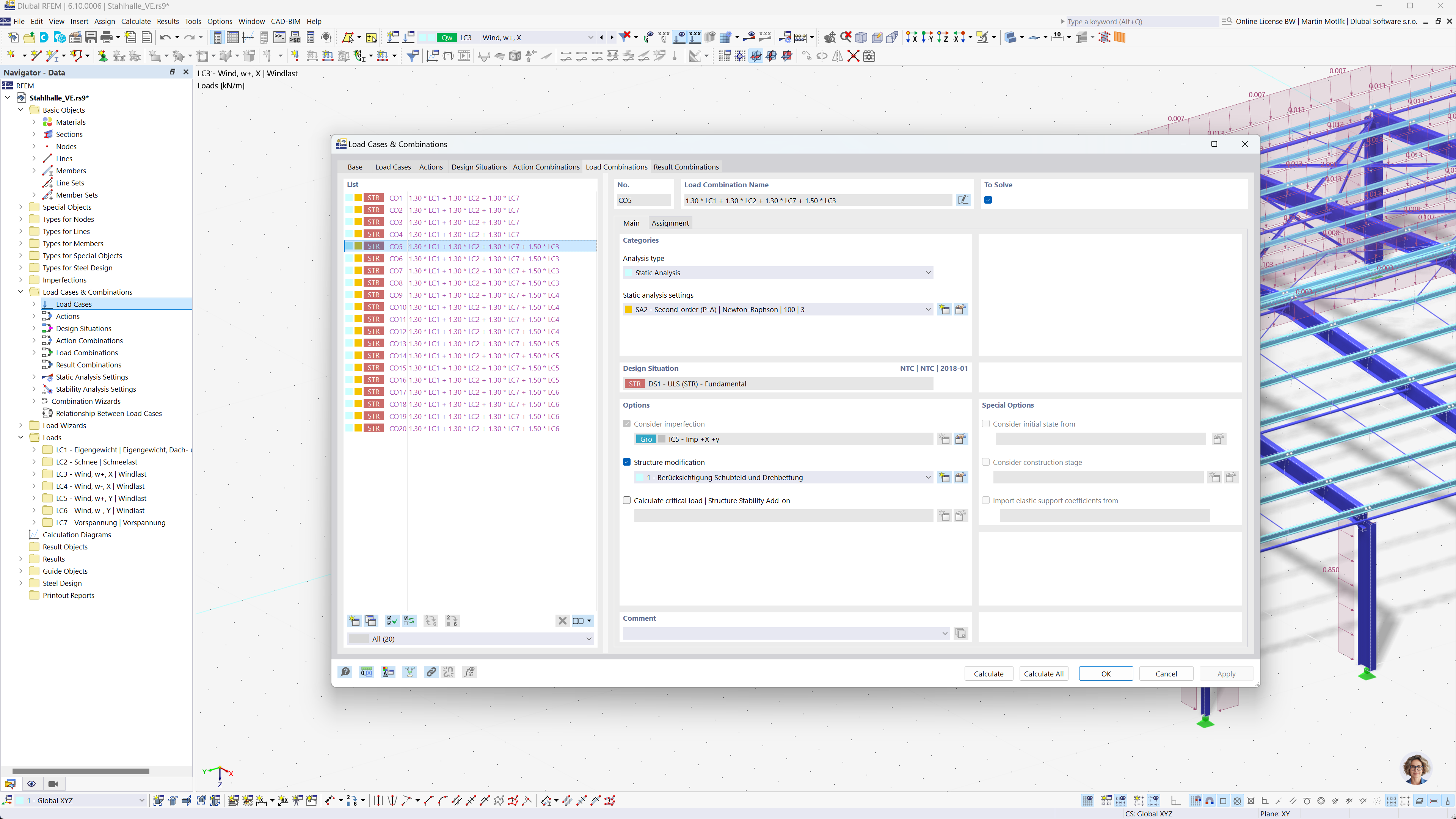
L’immagine mostra l’automazione della creazione delle combinazioni di carico nei software RFEM 6 e RSTAB 9. Si concentra sull'applicazione dell’Eurocodice 0 e della norma britannica BS 5950‑1 per l’analisi strutturale. Il processo è progettato per semplificare i calcoli, garantendo la conformità agli standard di ingegneria internazionali. Questa funzione migliora l'efficienza e l'accuratezza nella modellazione strutturale.
  • Combinazioni di carico
  • Eurocodice 0
  • EN 1990
  • RFEM 6
  • RSTAB 9
Condividi