Combinazione di casi di carico in RFEM e RSTAB utilizzando standard statunitensi come AISC, ACI, AWC, IBC.
Combinazione di casi di carico in RFEM e RSTAB utilizzando standard statunitensi come AISC, ACI, AWC, IBC.
2025-09-24
059174
  • RFEM 6

Generazione di combinazioni con le norme USA

Combinazione di casi di carico in RFEM e RSTAB utilizzando standard statunitensi come AISC, ACI, AWC, IBC.

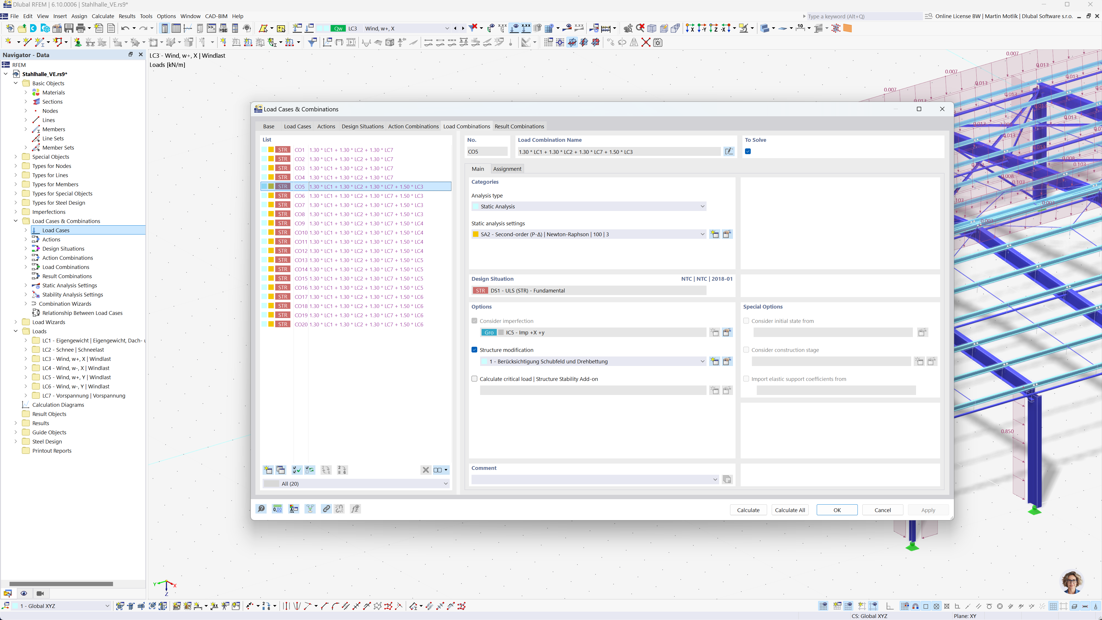
Questa immagine illustra il processo di generazione automatica di combinazioni di carico in RFEM e RSTAB utilizzando norme americane come AISC, ACI, AWC e IBC. L’attenzione è focalizzata sull’applicazione di queste norme per garantire la conformità ai requisiti di sicurezza e di progettazione. Mostra l’integrazione di questi processi nel software per un’analisi e una verifica strutturale efficienti.
  • Generazione di combinazioni
  • Norme AISC
  • Norme ACI
  • Norme AWC
  • Norme IBC
  • RFEM
  • RSTAB
Condividi