Visualizzazione delle combinazioni di carico generate automaticamente nell'interfaccia del software multilingue per l'analisi della progettazione strutturale conforme agli standard cinesi.
Visualizzazione delle combinazioni di carico generate automaticamente nell'interfaccia del software multilingue per l'analisi della progettazione strutturale conforme agli standard cinesi.
2025-09-29
059288
  • RFEM 6

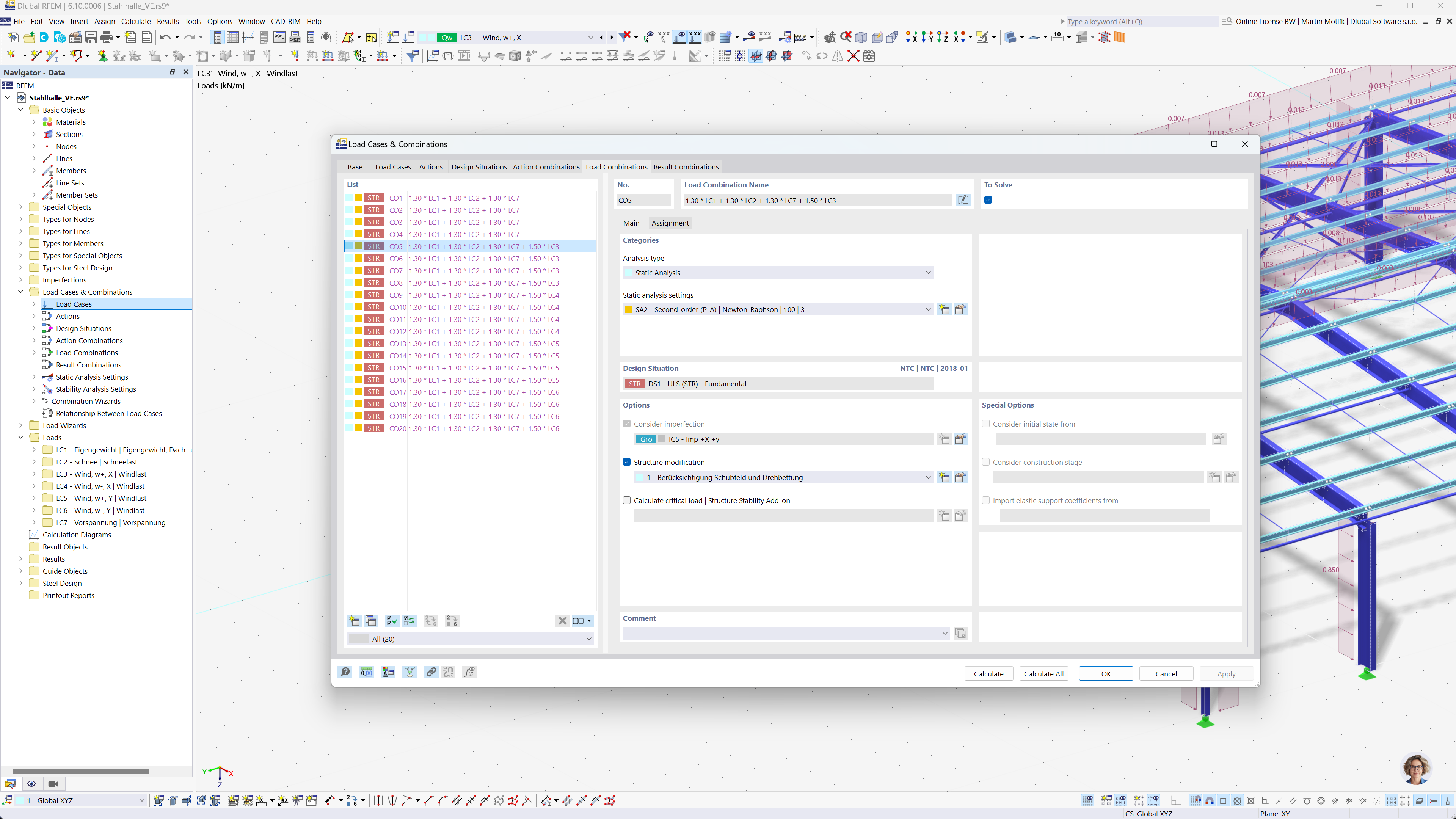
Generazione automatica delle combinazioni in RFEM e RSTAB secondo le norme cinesi

Visualizzazione delle combinazioni di carico generate automaticamente nell'interfaccia del software multilingue per l'analisi della progettazione strutturale conforme agli standard cinesi.

L'immagine ritrae la generazione automatica di combinazioni di carico utilizzando un'interfaccia software di analisi strutturale. Essa dimostra la conformità agli standard cinesi GB 55001, GB 55002, GB 50009, GB 50011 e GB 50068. L'interfaccia mostra opzioni dettagliate per la creazione di combinazioni di carichi e risultati. Questa funzionalità aiuta gli ingegneri a rispettare efficientemente i codici edilizi locali.
  • Combinazioni di carico
  • Normative cinesi
  • Analisi strutturale
  • RFEM
  • RSTAB
  • Software di ingegneria
Condividi