Generazione automatica di combinazioni di carico in RFEM/RSTAB secondo la norma NBR 8681, illustrando l'integrazione nel software di analisi strutturale.
Generazione automatica di combinazioni di carico in RFEM/RSTAB secondo la norma NBR 8681, illustrando l'integrazione nel software di analisi strutturale.
2025-10-01
059318
  • RFEM 6

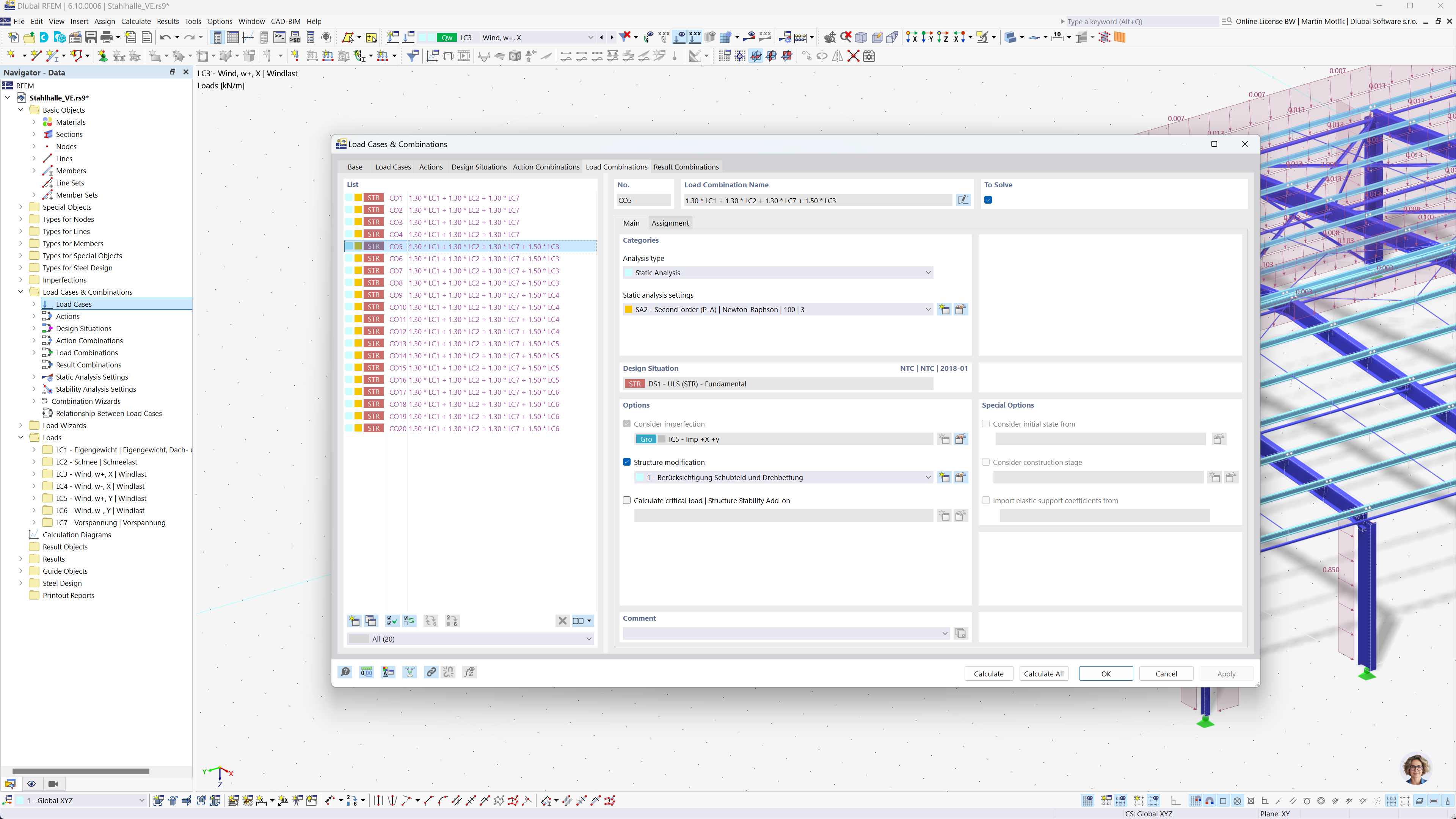
Generazione automatica di combinazioni secondo la norma brasiliana NBR 8681

Generazione automatica di combinazioni di carico in RFEM/RSTAB secondo la norma NBR 8681, illustrando l'integrazione nel software di analisi strutturale.

L'immagine mostra i software di analisi strutturale RFEM e RSTAB, con la generazione automatica di combinazioni di carichi e risultati secondo la norma brasiliana NBR 8681. Questa automazione facilita il rispetto dei regolamenti locali semplificando il processo di combinazione. La caratteristica migliora la capacità degli ingegneri di gestire in modo efficiente i compiti di analisi strutturale. L'interfaccia del software supporta la visualizzazione dell'output e la gestione efficiente di grandi set di dati.
  • Combinazioni di carico
  • Normativa brasiliana NBR 8681
  • Calcolo strutturale
  • RFEM
  • RSTAB
  • Ingegneria
  • Automazione software
Condividi