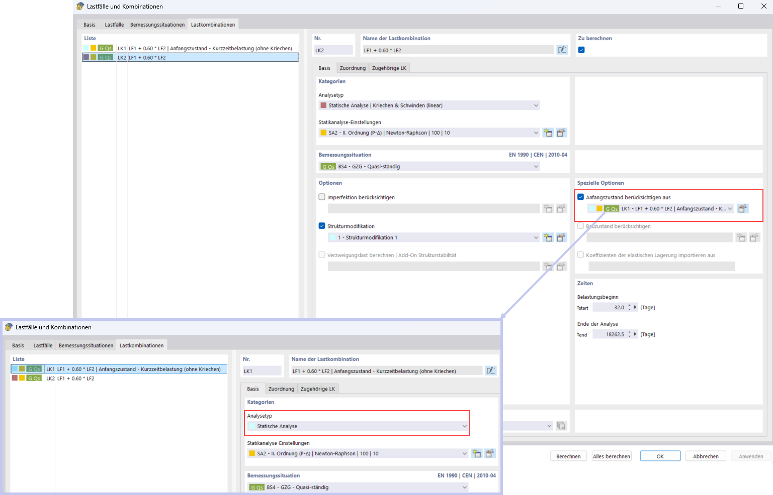
Considerazione dei carichi a breve termine con la funzione "Condizione iniziale"
Considerazione dei carichi a breve termine con la funzione "Condizione iniziale"
2025-11-14
060134
  • RFEM 6

Considerazione del carico a breve termine con la funzione Stato iniziale

Considerazione dei carichi a breve termine con la funzione "Condizione iniziale"

Condividi