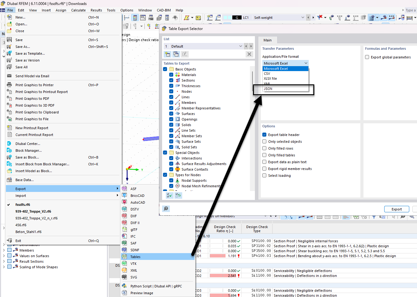
Funzione di esportazione tabelle nel formato JSON che mostra la selezione della struttura dei dati per una gestione efficiente dei dati.
Funzione di esportazione tabelle nel formato JSON che mostra la selezione della struttura dei dati per una gestione efficiente dei dati.
2025-12-11
060630
  • RFEM 6

Selettore tabella esportazione JSON

Funzione di esportazione tabelle nel formato JSON che mostra la selezione della struttura dei dati per una gestione efficiente dei dati.

L'immagine illustra l'interfaccia per selezionare i dati della tabella da esportare nel formato JSON nel software di ingegneria. La funzione consente agli utenti di personalizzare le tabelle dei dati da includere nell'esportazione. Sono visibili diverse opzioni per la gestione e l'amministrazione dei dati tramite JSON.
  • Esportazione JSON
  • Selettore di tabelle
  • Struttura dei dati
  • Software di ingegneria
  • Opzioni di esportazione
Condividi