Schermata che mostra l'interfaccia delle impostazioni dei parametri globali per l'analisi strutturale.
Schermata che mostra l'interfaccia delle impostazioni dei parametri globali per l'analisi strutturale.
2025-12-11
060632
  • RFEM 6

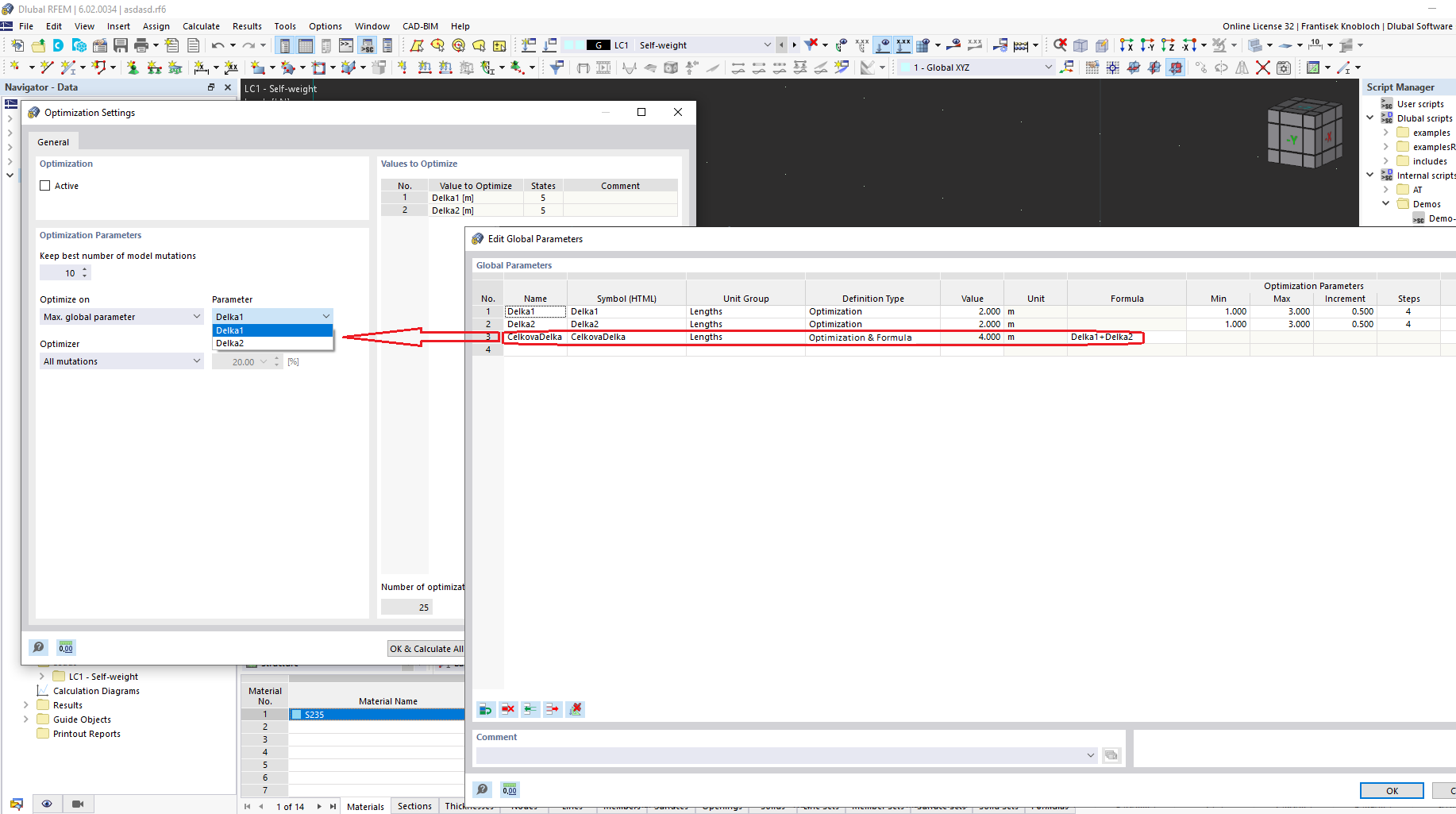
Interfaccia di modifica dei parametri globali

Schermata che mostra l'interfaccia delle impostazioni dei parametri globali per l'analisi strutturale.

L'immagine mostra un'interfaccia utilizzata per modificare i parametri globali nel software di analisi strutturale. Il programma offre opzioni per regolare vari parametri integrali alla modellazione e alle simulazioni strutturali. Questi parametri sono cruciali per analisi e calcoli di progetto accurati. L'interfaccia probabilmente include campi per l'inserimento e la gestione dei dati chiave relativi ai requisiti del progetto.
  • Parametri globali
  • Analisi strutturale
  • Software di ingegneria
  • Modifica dei parametri
Condividi