Categorie di azione ponti stradali Eurocodice 1
Categorie di azione ponti stradali Eurocodice 1
2025-12-16
060697
  • RFEM 6

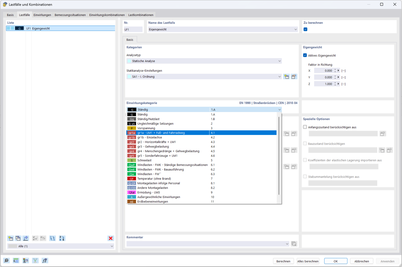
Categorie di azioni per ponti stradali

Categorie di azione ponti stradali Eurocodice 1

  • Ponte
Condividi