Finestra di dialogo "Nuovo vincolo esterno per la verifica"
Finestra di dialogo "Nuovo vincolo esterno per la verifica"
2026-01-02
060830
  • RFEM 6

Finestra di dialogo "Nuovo vincolo di progetto"

Finestra di dialogo "Nuovo vincolo esterno per la verifica"

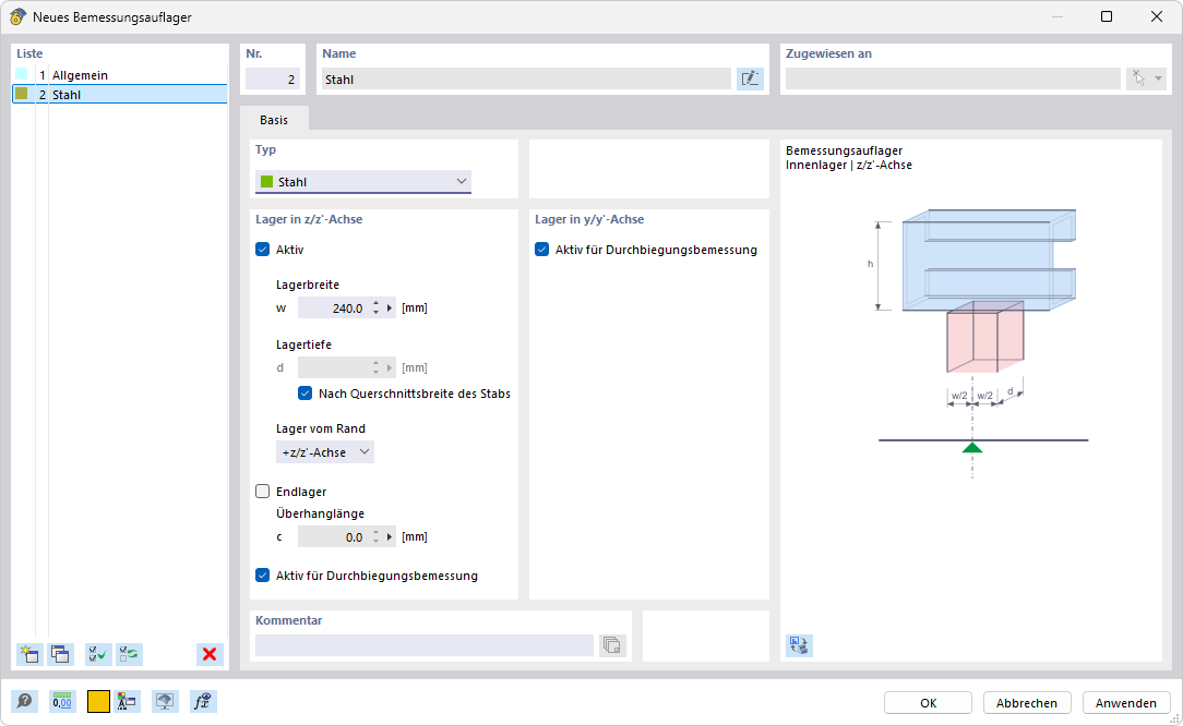
L'immagine mostra una finestra di dialogo per la creazione di un nuovo vincolo di calcolo. Contiene vari campi di input e opzioni di selezione. Nella finestra di dialogo è possibile definire impostazioni personalizzate per la distribuzione dei carichi. L'utente ha la possibilità di inserire parametri specifici per la progettazione strutturale.
  • Vincolo esterno di progetto
Condividi