Regolazione del carico permanente a lungo termine con applicazione di creep con il Generatore di combinazioni
Impostazione del carico permanente che genera viscosità utilizzando l'assistente per le combinazioni e le relative combinazioni
Impostazione del carico permanente che induce fluage tramite la Creazione guidata di combinazioni e le relative combinazioni
Regolazione del carico permanente a lungo termine con applicazione di creep con il Generatore di combinazioni
Impostazione del carico permanente che genera viscosità utilizzando l'assistente per le combinazioni e le relative combinazioni
Impostazione del carico permanente che induce fluage tramite la Creazione guidata di combinazioni e le relative combinazioni
2026-01-29
061167
  • RFEM 6
  • Verifica calcestruzzo per RFEM 6
  • Verifica calcestruzzo per RSTAB 9
    • Strutture in calcestruzzo
    • Analisi e progettazione strutturale
    • Analisi non-lineare

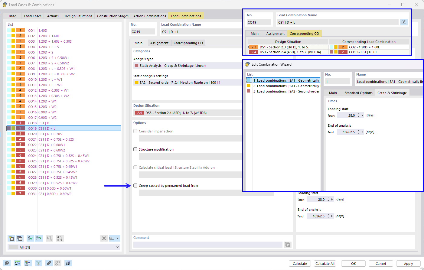
Impostazione dei carichi a lungo termine generati dai carichi permanenti tramite la creazione guidata di combinazioni

Regolazione del carico permanente a lungo termine con applicazione di creep con il Generatore di combinazioni

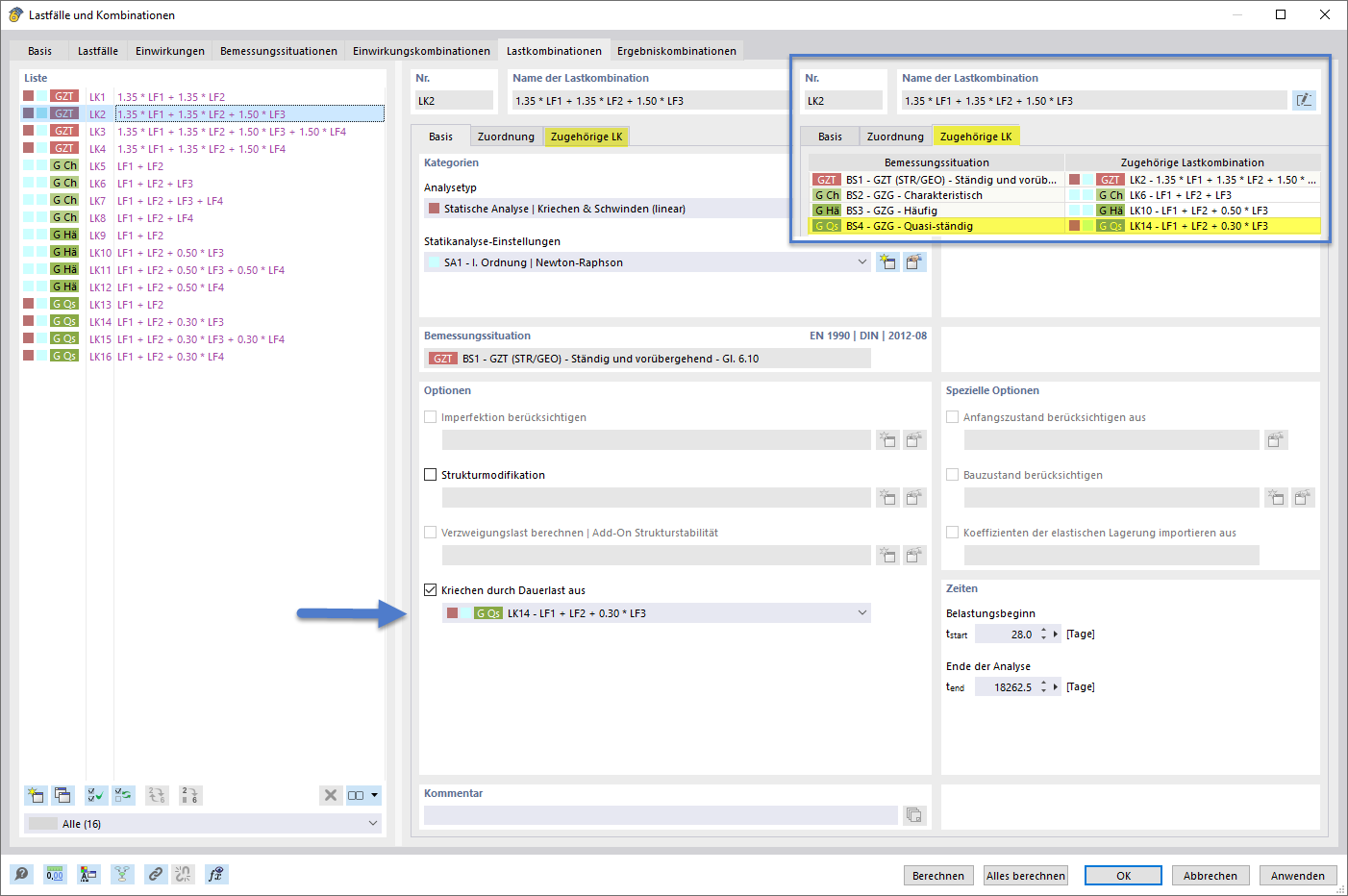
Impostazione del carico permanente di lunga durata generato dalla viscosità tramite la finestra di dialogo Combinazioni di carico e le corrispondenti combinazioni
  • Generatore di combinazioni
  • Carico permanente
  • Viscosità
  • Analisi
  • Tipo
  • Combinatoria
  • Lineare
  • Associato
Condividi
2026-01-29
061168
  • RFEM 6
  • Verifica calcestruzzo per RFEM 6
  • Verifica calcestruzzo per RSTAB 9
    • Strutture in calcestruzzo
    • Analisi e progettazione strutturale
    • Analisi non-lineare
Impostazione del carico permanente generato dalla fluage con il Combinatore automatico con relative combinazioni
Impostazione del carico permanente che genera viscosità utilizzando l'assistente per le combinazioni e le relative combinazioni

Impostazione del carico a lungo termine che causa il flusso mediante la creazione guidata di combinazioni e combinazioni esistenti
  • Assistente per le combinazioni
  • Carico permanente
  • Vizio
  • Analisi
  • Tipo
  • Combinatoria
  • Lineare
  • Associato
Condividi
2026-01-29
061169
  • RFEM 6
  • Verifica calcestruzzo per RFEM 6
  • Verifica calcestruzzo per RSTAB 9
    • Strutture in calcestruzzo
    • Analisi e progettazione strutturale
    • Analisi non-lineare
Impostazione del carico permanente generante fluage con l'assistente per combinazioni e le relative combinazioni
Impostazione del carico permanente che induce fluage tramite la Creazione guidata di combinazioni e le relative combinazioni

Impostazione del carico permanente che produce fluage utilizzando l’Generatore di combinazioni e le relative combinazioni
  • Combinatore
  • Carico permanente
  • Variazione di temperatura
  • Analisi
  • Tipo
  • Combinatoria
  • Lineare
  • Correlata
Condividi