Relazione di calcolo con dati della verifica acciaio
Relazione di calcolo con dati della verifica acciaio
2026-02-26
061588
  • RFEM 6

Relazione di calcolo con le dati di verifica dell'acciaio

Relazione di calcolo con dati della verifica acciaio

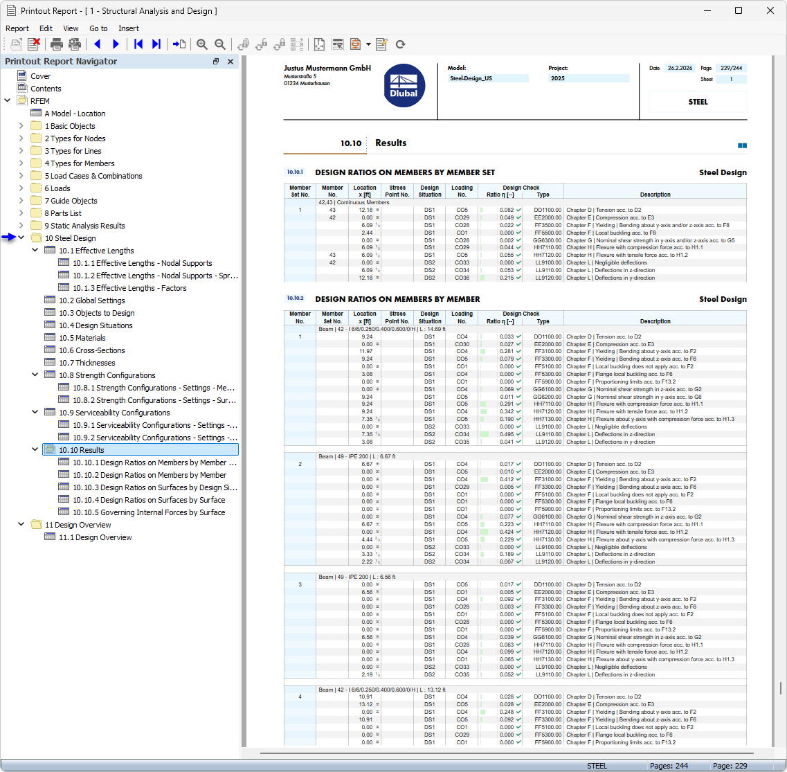
L'immagine mostra una relazione di calcolo che contiene ampie informazioni sulla verifica acciaio. Queste relazioni sono essenziali per la documentazione dei risultati di verifica nella pratica ingegneristica. Con i dettagliati risultati dei calcoli, supporta la tracciabilità e il controllo di qualità dei processi di pianificazione. Tali stampe servono come calcolo della capacità portante dei componenti in acciaio.
  • Relazione di calcolo
  • Verifica acciaio
Condividi