Verifica di un carico molto eccentrico su fondamenta con distribuzione della tensione e dell'eccentricità secondo l'ACI 318
Verifica di un carico molto eccentrico su fondamenta con distribuzione della tensione e dell'eccentricità secondo l'ACI 318
2026-03-17
061853
  • RFEM 6
  • Fondazioni di calcestruzzo per RFEM 6
  • Strutture in calcestruzzo
    • Analisi delle tensioni
    • Analisi di stabilità
    • ACI 318
    • ASCE 7

Verifica di un carico fortemente eccentrico di una fondazione isolata secondo ACI 318

Verifica di un carico molto eccentrico su fondamenta con distribuzione della tensione e dell'eccentricità secondo l'ACI 318

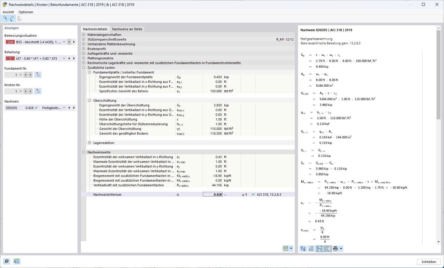
Verifica per carichi fortemente eccentrici di una fondazione isolata secondo ACI 318. Vengono considerati le eccentricità del carico verticale risultante nelle direzioni x e y e le tensioni risultanti sotto la base della fondazione. Inoltre, vengono indicati i valori limite per le eccentricità ammissibili e il criterio determinante per la verifica della capacità portante.
  • Verifica del carico fortemente eccentrico con distribuzione della tensione secondo ACI 318
Condividi