Gestore del protocollo di stampa con capitoli per i costi
Gestore del protocollo di stampa con capitoli per i costi
2026-03-27
062041
  • RFEM 6

Gestore del protocollo di stampa con capitoli per i costi

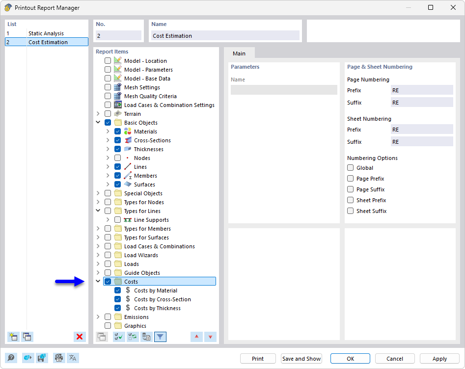
Il gestore del report mostra diversi capitoli, utilizzati per l'analisi dei costi e la creazione di documentazioni per progetti edilizi. I capitoli sono chiaramente strutturati e consentono una valutazione e una presentazione complete dei costi del progetto, nonché della relativa documentazione. Il gestore è uno strumento importante per la pianificazione e la gestione complete di progetti edilizi.
  • Manager del protocollo di stampa
  • protocollo di stampa
  • costi
  • stima dei costi
  • documentazione
Condividi