Gestore del protocollo di stampa con capitoli per le emissioni
Gestore del protocollo di stampa con capitoli per le emissioni
2026-03-30
062050
  • RFEM 6

Gestione protocollo di stampa con capitoli per emissioni

Gestore del protocollo di stampa con capitoli per le emissioni

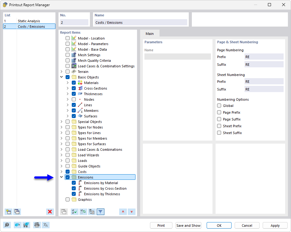
Il gestore del registro di esportazione mostra diversi capitoli tra cui scegliere per la documentazione di progetti edilizi. I capitoli disponibili comprendono ambiti dettagliati come le emissioni e la compilazione delle documentazioni. Questa funzione ottimizza la panoramica e consente di gestire in modo efficiente protocolli specifici. Lo strumento è essenziale per creare report coerenti e completi nell’ingegneria.
  • Gestione protocollo di stampa
  • protocollo di stampa
  • Emissione
  • CO2
  • Documentazione
Condividi