Richiamare la finestra di dialogo "Impostazioni globali"
Richiamare la finestra di dialogo "Impostazioni globali"
2026-04-21
062384
  • RFEM 6

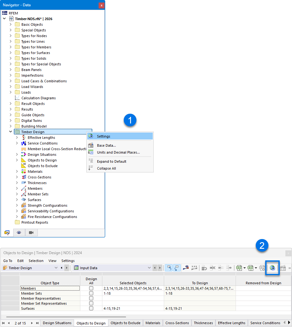
Aprire la finestra di dialogo "Impostazioni globali"

Richiamare la finestra di dialogo "Impostazioni globali"

La finestra di dialogo 'Impostazioni globali' mostra opzioni per l'adattamento dei parametri per il dimensionamento del legno. Consente agli utenti di effettuare impostazioni specifiche per ottimizzare la valutazione e il calcolo delle strutture in legno. Fattori di influenza come le proprietà dei materiali e i criteri di verifica possono essere configurati con precisione. Queste impostazioni sono essenziali per un'analisi di dimensionamento accurata delle strutture in legno.
  • Impostazioni globali
Condividi