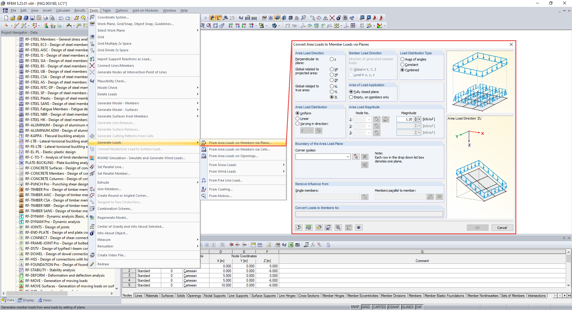
Funkcje w menu Narzędzia → Generuj obciążenia
Funkcje w menu Narzędzia → Generuj obciążenia
2024-05-30
017723
  • RFEM 5
  • RSTAB 8
  • Konstrukcje betonowe
    • Konstrukcje stalowe
    • Konstrukcje drewniane

Funkcje w menu Narzędzia → Generuj obciążenia

Wykorzystano w
  • Konwersja z obciążenia powierzchniowego na obciążenie liniowe bez powierzchni pomocniczej
Udostępnij