Ręczne generowanie kombinacji dla obciążeń sejsmicznych
Ręczne generowanie kombinacji dla obciążeń sejsmicznych
2024-05-30
017986
  • RFEM 5
  • RSTAB 8
  • Analiza dynamiczna i sejsmiczna
    • Eurocode 8

Ręczne generowanie kombinacji dla obciążeń sejsmicznych

Wykorzystano w
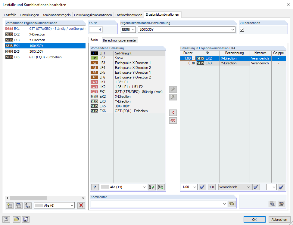
  • Ręczna kombinacja obciążeń sejsmicznych według reguł superpozycji
Udostępnij