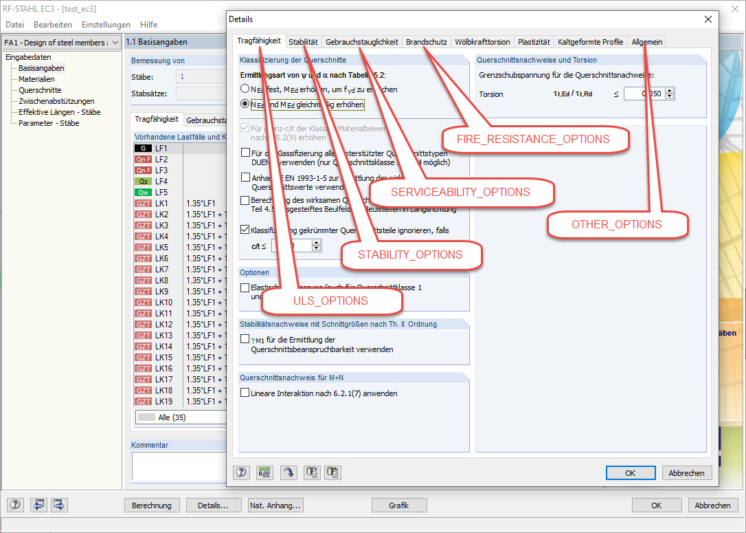
Szczegóły okna dialogowego modułu dodatkowego STEEL EC3 z odpowiednimi typami zmiennych do programowania COM
Szczegóły okna dialogowego modułu dodatkowego STEEL EC3 z odpowiednimi typami zmiennych do programowania COM
2024-05-30
019626
  • RFEM 5
  • RSTAB 8
  • RF-STEEL EC3 5
    • STEEL EC3 8
    • Eurocode 3

Szczegóły okna dialogowego modułu dodatkowego STEEL EC3 z odpowiednimi typami zmiennych do programowania COM

Wykorzystano w
  • Modyfikacja szczegółów i załącznika krajowego w STEEL EC3 poprzez COM
Udostępnij