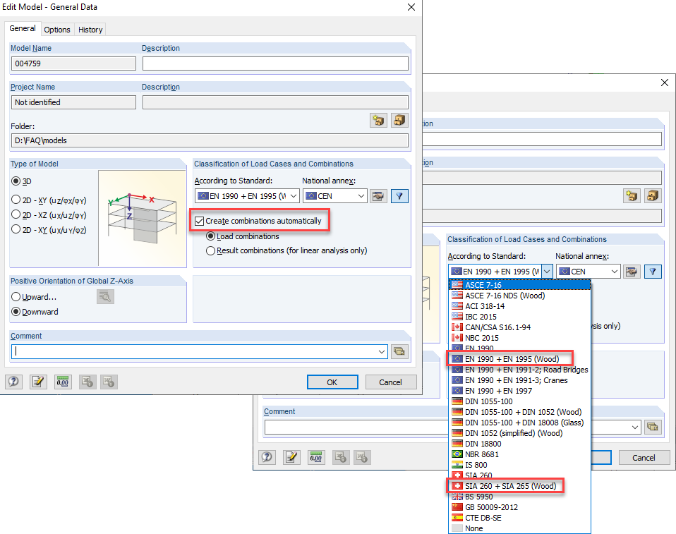
Aktywacja automatycznych kombinacji obciążeń
Aktywacja automatycznych kombinacji obciążeń
2024-05-30
019799
  • RFEM 5
  • RSTAB 8
  • Konstrukcje drewniane
    • Analiza statyczno-wytrzymałościowa
    • Eurocode 0
    • Eurocode 5

Aktywacja automatycznych kombinacji obciążeń

Wykorzystano w
  • Odchylenie kombinacji obciążeń od odkształceń
Udostępnij