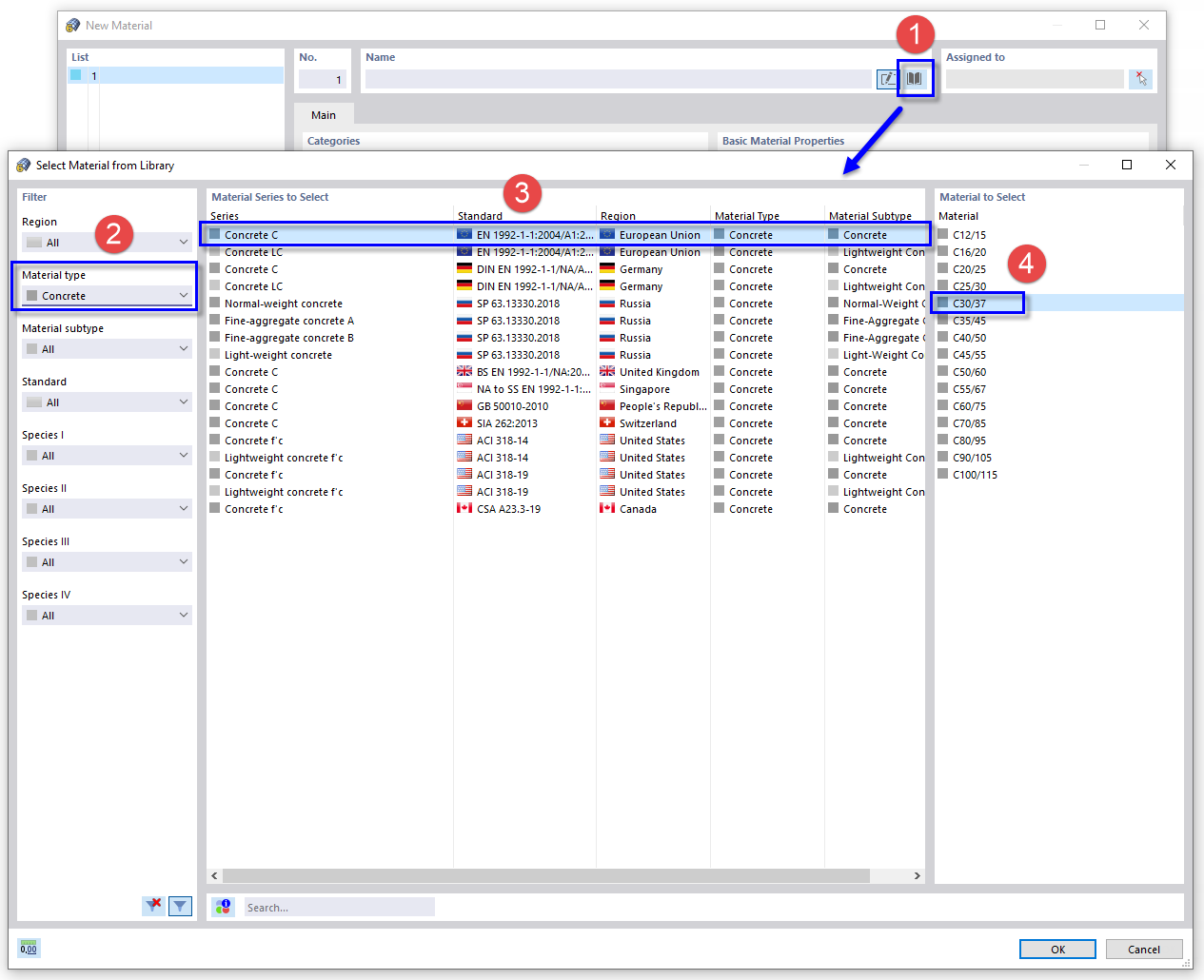
Wybór materiału betonowego z biblioteki
Wybór materiału betonowego z biblioteki
2024-03-09
021900
  • RFEM 6

Wybór materiału betonowego z biblioteki

Udostępnij