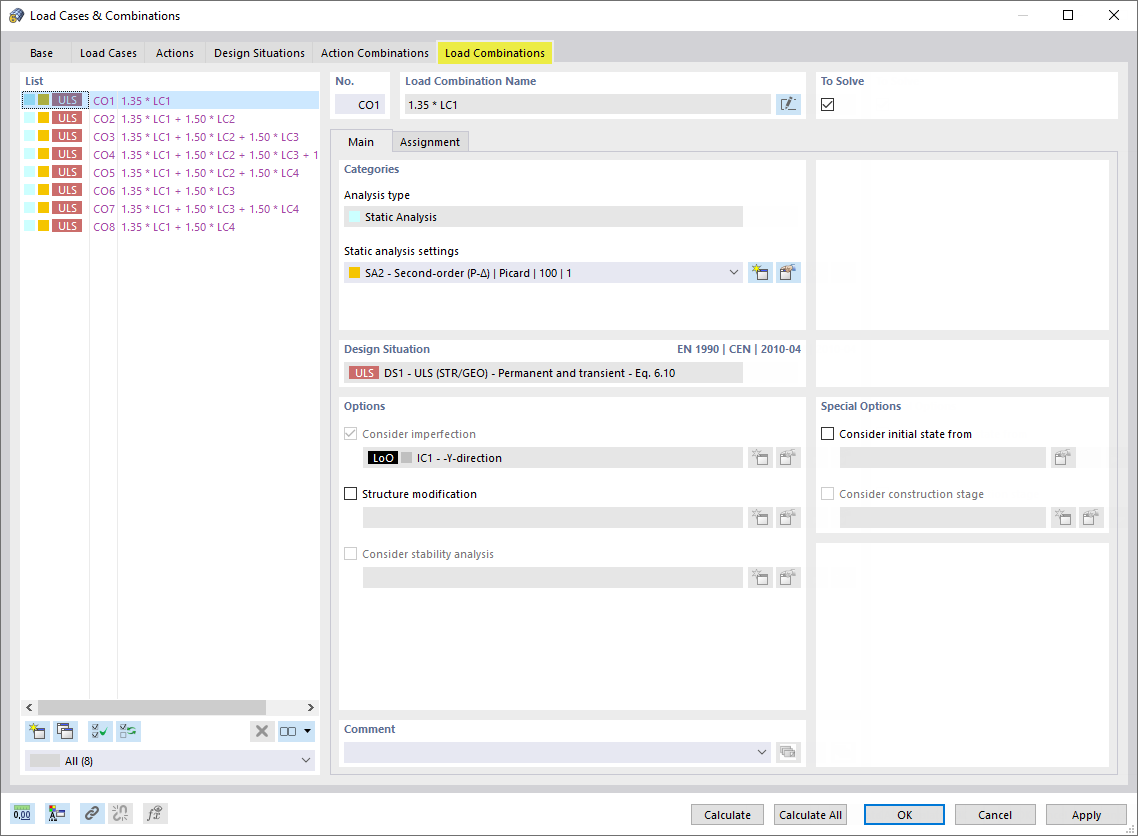
Zakładka "Kombinacje obciążeń"
Zakładka "Kombinacje obciążeń"
2024-03-09
022112
  • RFEM 6

Zakładka "Kombinacje obciążeń"

Udostępnij