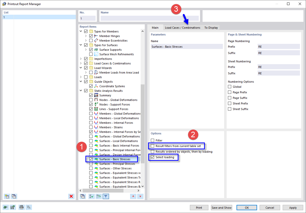
Wybór danych protokołu wydruku
Wybór danych protokołu wydruku
2024-03-09
022198
  • RFEM 5

Wybór danych protokołu wydruku

Udostępnij