Automatyczne generowanie przypadków obciążeń i kombinacji w przejrzystym oknie
Automatyczne generowanie przypadków obciążeń i kombinacji w przejrzystym oknie
2021-08-20
022849
  • RFEM 6
  • RSTAB 9

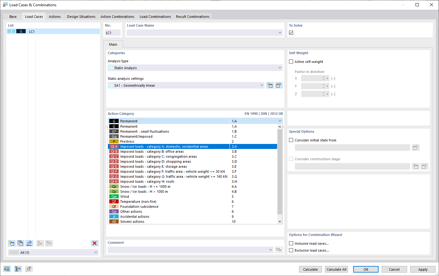
Automatyczne generowanie kombinacji obciążeń

Automatyczne generowanie przypadków obciążeń i kombinacji w przejrzystym oknie

Grafika przedstawia okno automatycznego generowania przypadków obciążeń i kombinacji. Tworzone są przypadki obciążeń, kombinacje oraz sytuacje projektowe zgodnie z normami międzynarodowymi, takimi jak Eurokod. Interfejs umożliwia kopiowanie i dodawanie przypadków obciążeń w czytelnej formie. Przypadki obciążeń i kombinacje można łatwo zarządzać w formie tabelarycznej.
  • Stany i kombinacje
  • Automatyczne generowanie
  • RFEM
  • Eurokod
  • Normy międzynarodowe
  • Widok tabeli
Wykorzystano w
  • Przypadki obciążeń i kombinacje
Udostępnij