Okno dialogowe "Przypadki obciążeń i kombinacje", zakładka "Sytuacje obliczeniowe"
Okno dialogowe "Przypadki obciążeń i kombinacje", zakładka "Sytuacje obliczeniowe"
2021-09-02
023237
  • RFEM 6

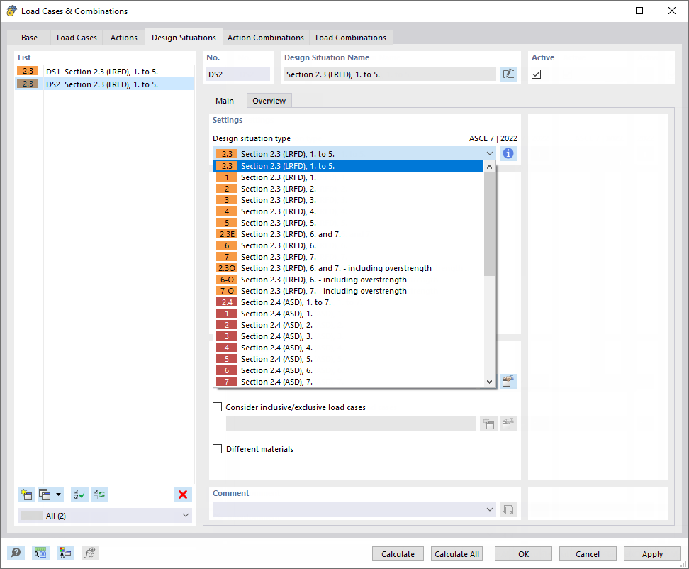
Okno dialogowe "Przypadki obciążeń i kombinacje", zakładka "Sytuacje obliczeniowe"

  • Przypadki obciążeń i kombinacje
  • Sytuacja obliczeniowa
  • SGN
  • SGU
  • LRFD
  • ASD
  • W tym przypadki obciążeń
  • Bez przypadków obciążeń
Wykorzystano w
  • Sytuacja obliczeniowa
Udostępnij