Ręczne definiowanie kombinacji obciążeń
Ręczne definiowanie kombinacji obciążeń
2025-07-03
023393
  • RFEM 6

Ręczne definiowanie kombinacji obciążeń

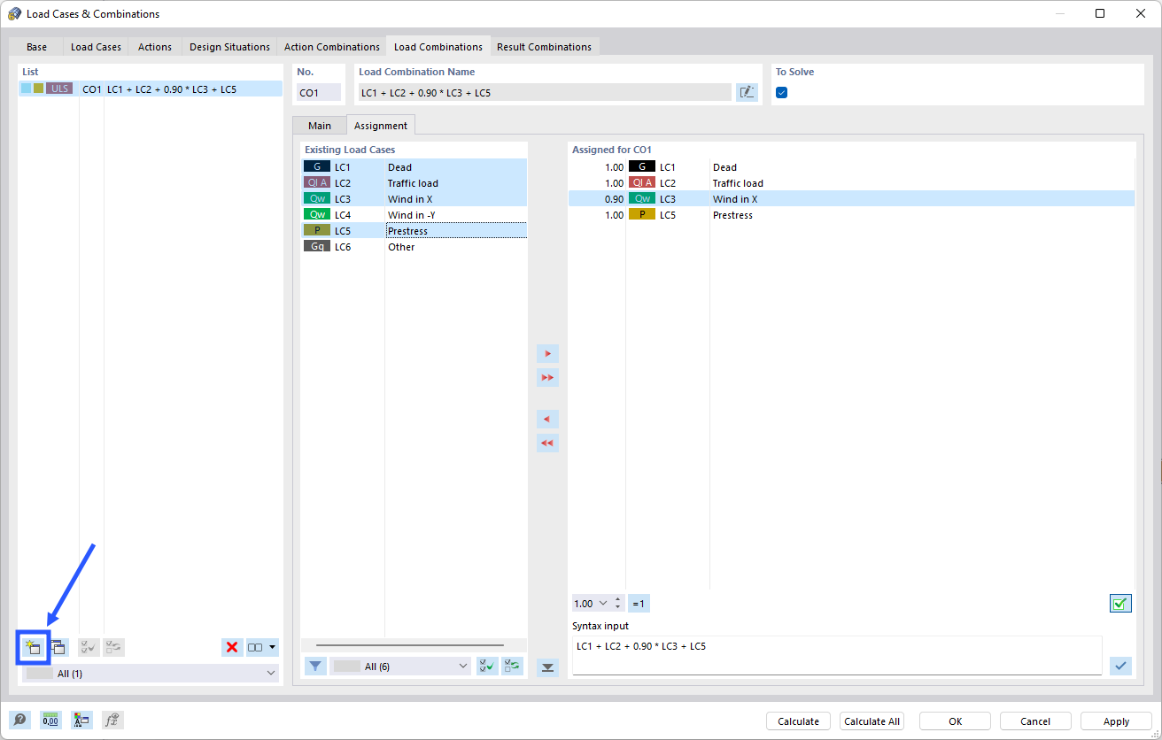
Rysunek przedstawia proces ręcznego definiowania kombinacji obciążeń w oprogramowaniu Dlubal. Jest tu pokazane okno dialogowe umożliwiające ustawienia, takie jak wybór przypadków obciążeń i powiązanych współczynników. Jest to ważne dla precyzyjnych obliczeń statycznych i optymalizacji obciążeń konstrukcji.
  • Kombinacja obciążeń
  • Ręcznie
Udostępnij