Okno dialogowe 'Przypadki obciążeń i kombinacje', zakładka 'Kombinacje wyników'
Okno dialogowe 'Przypadki obciążeń i kombinacje', zakładka 'Kombinacje wyników'
2025-07-04
023414
  • RFEM 6

Okno dialogowe "Przypadki obciążenia i kombinacje", zakładka "Kombinacje wyników"

Okno dialogowe 'Przypadki obciążeń i kombinacje', zakładka 'Kombinacje wyników'

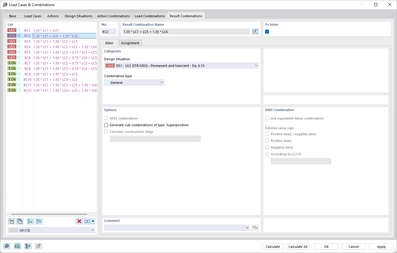
Okno dialogowe 'Przypadki obciążenia i kombinacje' w zakładce 'Kombinacje wyników' pokazuje opcje tworzenia i zarządzania kombinacjami wyników. Umożliwiają one obliczanie różnych wyników na podstawie istniejących przypadków obciążenia. Na interfejsie można zobaczyć specyficzne ustawienia do optymalizacji modeli obciążenia. Funkcja upraszcza analizę złożonych obciążeń konstrukcyjnych, aby dokładnie określić połączone obciążenia.
  • Przypadki obciążeń i kombinacje
  • Kombinacja wyników
Udostępnij