Szczegółowe wyświetlanie szczegółów obliczeń z tabelami i wynikami graficznymi. Przejrzyste informacje o sprawdzeniach normowych.
Przejrzyste przedstawienie szczegółów obliczeń, danych wejściowych, wyników pośrednich i końcowych
Szczegółowe wyświetlanie szczegółów obliczeń z tabelami i wynikami graficznymi. Przejrzyste informacje o sprawdzeniach normowych.
Przejrzyste przedstawienie szczegółów obliczeń, danych wejściowych, wyników pośrednich i końcowych
2024-05-30
027044
  • Projektowanie konstrukcji betonowych RFEM 6
  • Projektowanie konstrukcji betonowych RSTAB 9
  • Konstrukcje betonowe

Sprzężenie wyników tabelarycznych i graficznych

Szczegółowe wyświetlanie szczegółów obliczeń z tabelami i wynikami graficznymi. Przejrzyste informacje o sprawdzeniach normowych.

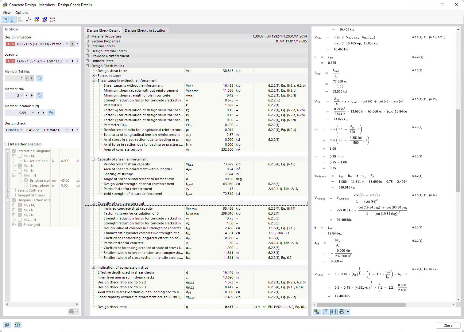
Program wizualizuje tabelaryczne i graficzne wyniki obliczeń konstrukcji betonowych. Przedstawia uporządkowany układ danych wejściowych, wyników pośrednich i końcowych. Dzięki szczegółowej dokumentacji widoczne są obliczenia według normy, w tym nośność i stan graniczny użytkowalności. Okno informacyjne daje wgląd w przebieg obliczeń z wzorami i źródłami norm.
  • Projektowanie konstrukcji betonowych
  • Wyświetlanie szczegółów obliczeń
  • Sprawdzanie warunków normowych
  • Stan graniczny nośności i użytkowalności
  • Zasady konstrukcyjne normy
  • Beton zbrojony
  • Beton
  • Projektowanie
Wykorzystano w
  • Projektowanie konstrukcji betonowych | Szczegółowa dokumentacja z przeprowadzonych weryfikacji konstrukcji
Udostępnij
2025-03-24
027045
  • Projektowanie konstrukcji betonowych RFEM 6
  • Projektowanie konstrukcji betonowych RSTAB 9
  • Konstrukcje betonowe
Szczegółowy wydruk wyników obliczeń
Przejrzyste przedstawienie szczegółów obliczeń, danych wejściowych, wyników pośrednich i końcowych

Rysunek przedstawia szczegółowe zestawienie i wizualizację szczegółów obliczeń w kontekście projektowania konstrukcji betonowych. Oferuje uporządkowany przegląd danych wejściowych, wyników pośrednich i końcowych dla każdej weryfikacji. Sprawdzane są zarówno nośność, jak i użytkowalność, z uwzględnieniem wymagań normowych. Te kompleksowe informacje wspierają inżynierów w precyzyjnym projektowaniu budynków.
  • Sprawdzenia wymiarowe w projektowaniu betonu
  • Normy projektowe
  • Sprawdzenia nośności
  • Zapewnienie stanu granicznego użytkowalności
  • Stosowanie zasad konstrukcyjnych
  • Żelbet
  • Beton
  • Projektowanie
Udostępnij