Reprezentacja liniowej sprężystej i popękanej deformacji przekrojów żelbetowych, z naciskiem na stan I i II
Prezentacja odkształceń elementów betonowych w stanie II z usztywnieniem od rozciągania zgodnie z normami.
Reprezentacja liniowej sprężystej i popękanej deformacji przekrojów żelbetowych, z naciskiem na stan I i II
Prezentacja odkształceń elementów betonowych w stanie II z usztywnieniem od rozciągania zgodnie z normami.
2024-05-30
027057
  • Projektowanie konstrukcji betonowych RFEM 6
  • Projektowanie konstrukcji betonowych RSTAB 9
  • Konstrukcje betonowe

Liniowo sprężyste odkształcenie (góra) i odkształcenie uwzględniające stan II (dół)

Reprezentacja liniowej sprężystej i popękanej deformacji przekrojów żelbetowych, z naciskiem na stan I i II

Rysunek przedstawia analizę porównawczą odkształcenia betonu pod obciążeniem elastycznym liniowym oraz w stanie II. U góry pokazano odkształcenie w stanie I, a poniżej zmodyfikowane odkształcenie z usztywnieniem przy rozciąganiu. Uwzględniono tutaj usztywnienie w stanie zarysowanym oraz usztywnienie przy rozciąganiu zgodnie z normą. Rysunek ilustruje obliczanie efektywnego odkształcenia dla różnych stanów betonu.
  • Liniowe sprężyste odkształcenie
  • Stan II dla betonu zbrojonego
  • Pęknięty beton
  • Usztywnienie przy rozciąganiu
  • Żelbet
  • Beton
  • Projektowanie
Wykorzystano w
  • Projektowanie konstrukcji betonowych | Wyznaczanie odkształcenia w stanie II
Udostępnij
2025-03-24
027058
  • Projektowanie konstrukcji betonowych RFEM 6
  • Projektowanie konstrukcji betonowych RSTAB 9
  • Konstrukcje betonowe
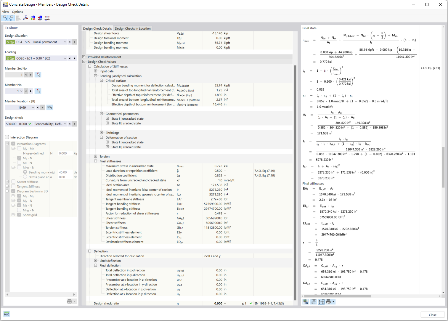
Szczegóły obliczeń dla uwzględnienia przekroju zarysowanego
Prezentacja odkształceń elementów betonowych w stanie II z usztywnieniem od rozciągania zgodnie z normami.

Rysunek przedstawia techniczne aspekty obliczania odkształceń zarysowanych elementów żelbetowych w stanie II. Szczególną uwagę zwrócono na metodę „Tension Stiffening” między rysami, która jest uwzględniana przy określaniu sztywności. Jest to zgodne z odpowiednimi normami projektowymi, aby zapewnić precyzyjne wyniki nośności.
  • Odkształcenia elementów betonowych
  • Stan II betonu
  • Uelastycznienie na rozciąganie
  • Przekrój zarysowany
  • Projektowanie konstrukcji betonowych
  • Usztywnienie na rozciąganie
  • Normy projektowe
  • Żelbet
  • Beton
  • Wymiarowanie
Udostępnij