Wizualizacja wykorzystania przekroju betonowych słupów w procesie obliczeń RFEM.
Wykresy interakcji dla słupa
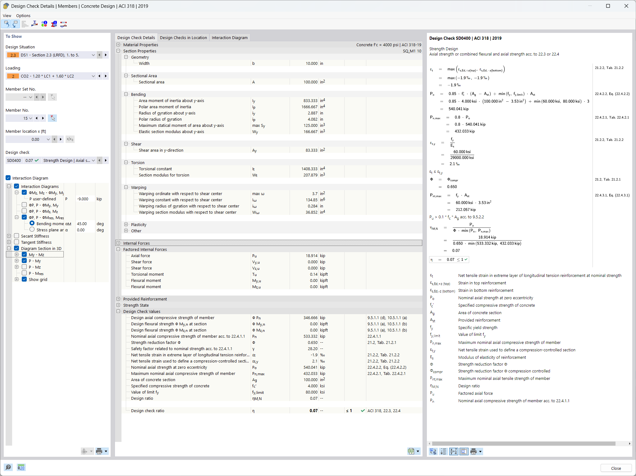
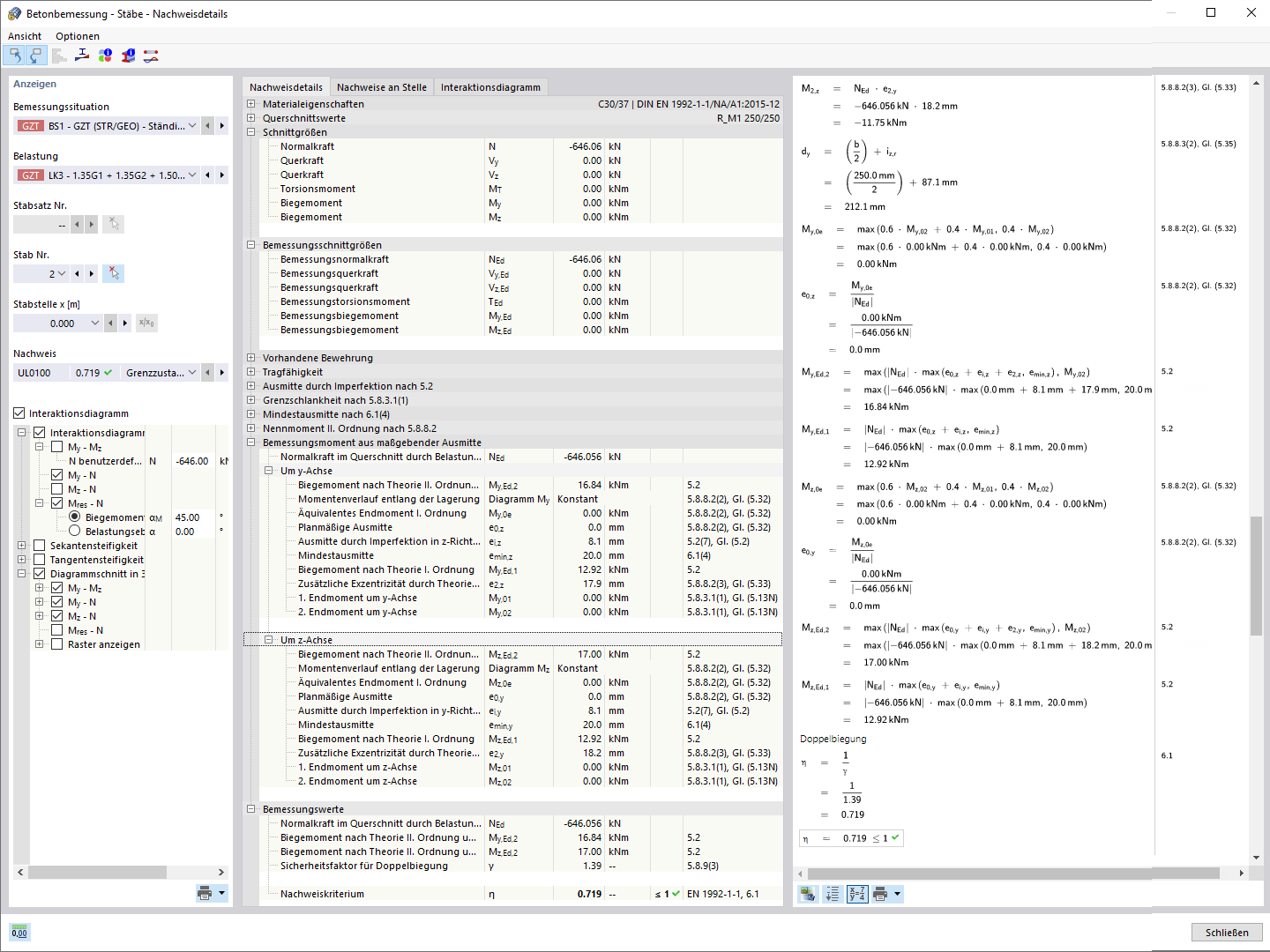
Szczegóły obliczeń stabilności
Wizualizacja wykorzystania przekroju betonowych słupów w procesie obliczeń RFEM.
Wykresy interakcji dla słupa
Szczegóły obliczeń stabilności
2021-12-21
027121
  • Projektowanie konstrukcji betonowych RFEM 6
  • Projektowanie konstrukcji betonowych RSTAB 9
  • Konstrukcje betonowe

Wykorzystanie przekroju słupa

Wizualizacja wykorzystania przekroju betonowych słupów w procesie obliczeń RFEM.

Obraz przedstawia wykorzystanie przekroju słupów betonowych, które są analizowane za pomocą programu RFEM. Graficzne przedstawienie pokazuje, jak obciążenia rozkładają się na słupach i które obszary osiągają maksymalne wykorzystanie. Wykorzystuje się różne kolory do wskazania stopnia wykorzystania. Pomaga to inżynierom w ocenie integralności strukturalnej i efektywności konstrukcji nośnych.
  • Stopień wykorzystania przekroju
  • Projektowanie betonu
  • Słupy w RFEM
  • Inżynieria budowlana
  • Projektowanie konstrukcji
  • Beton zbrojony
  • Beton
  • Projektowanie
Wykorzystano w
  • Projektowanie konstrukcji betonowych | Słupy | Obliczenia/wyniki
Udostępnij
2026-01-02
027122
  • Projektowanie konstrukcji betonowych RFEM 6
  • Projektowanie konstrukcji betonowych RSTAB 9
  • Konstrukcje betonowe
Wykresy interakcji dla słupa
  • Żelbet
  • Beton
  • Analiza
Udostępnij
2026-01-02
027123
  • Projektowanie konstrukcji betonowych RFEM 6
  • Projektowanie konstrukcji betonowych RSTAB 9
  • Konstrukcje betonowe
Szczegóły obliczeń dla analizy stateczności
Szczegóły obliczeń stabilności

  • Żelbet
  • Beton
  • Projektowanie
Udostępnij