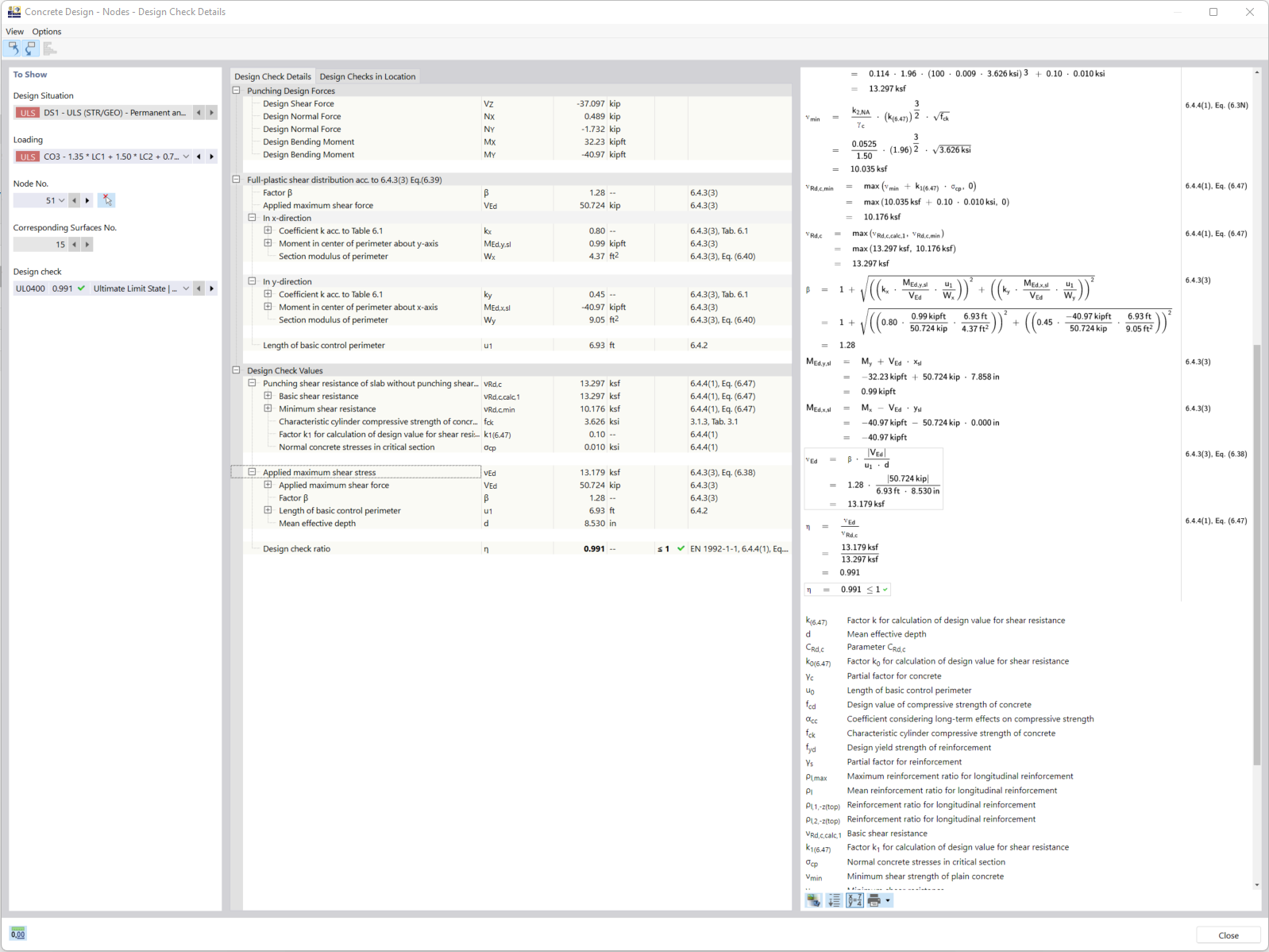
szczegóły obliczeń
szczegóły obliczeń
2024-03-09
027314
  • Konstrukcje betonowe

szczegóły obliczeń

Udostępnij