Wyświetlanie wyników, połączenie stalowe
  • 3D Viewer
  • 3D Viewer | Babylon
  • Wirtualna rzeczywistość
Połączenia stalowe, tabela z wynikami z programu RFEM 6
  • 3D Viewer
  • 3D Viewer | Babylon
  • Wirtualna rzeczywistość
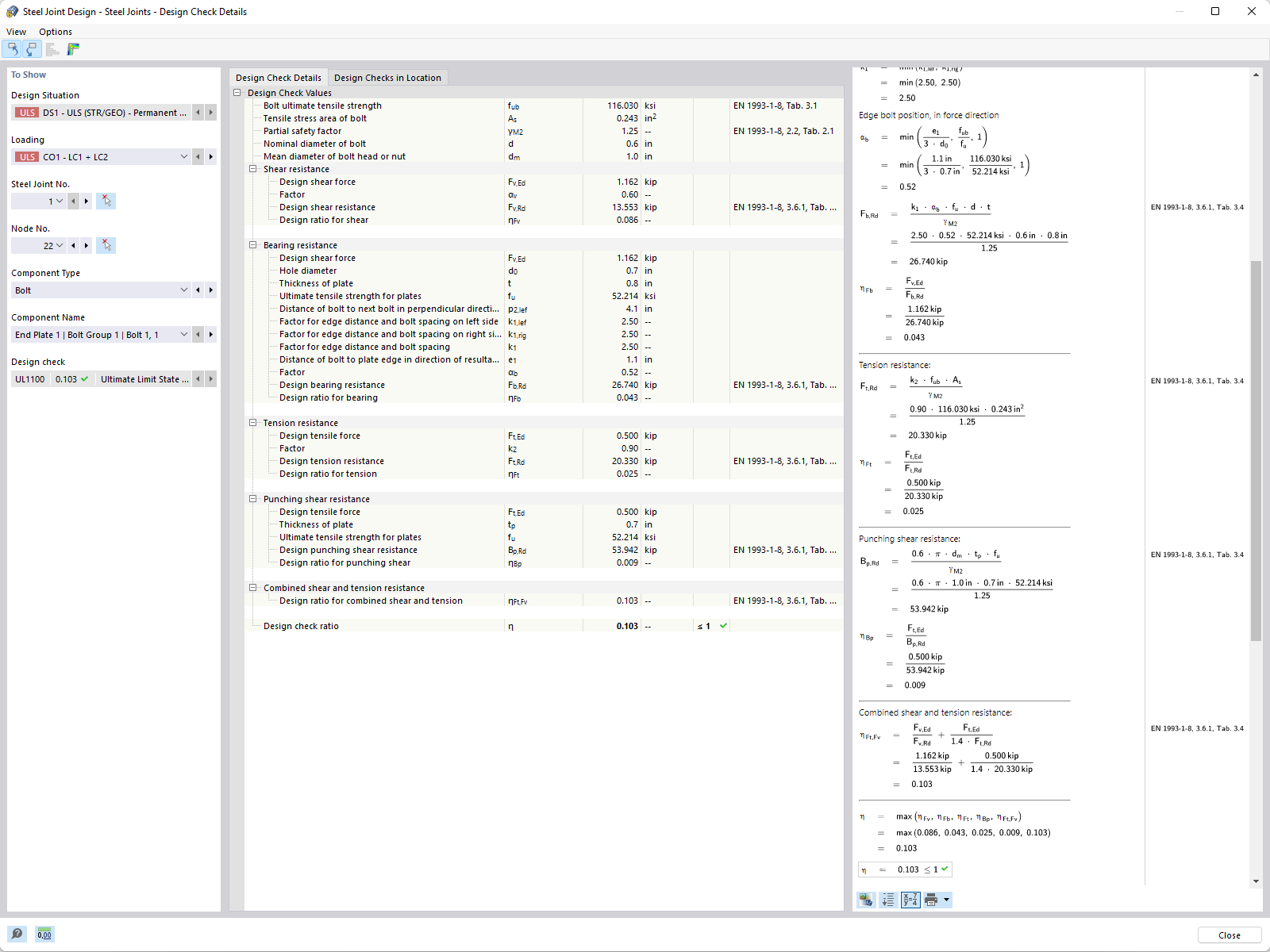
Połączenia stalowe | Szczegóły warunku projektowego
Połączenie stalowe
  • 3D Viewer
  • 3D Viewer | Babylon
  • Wirtualna rzeczywistość
Wyniki w połączeniu stalowym
Wyświetlanie wyników, połączenie stalowe
Połączenia stalowe, tabela z wynikami z programu RFEM 6
Połączenia stalowe | Szczegóły warunku projektowego
Połączenie stalowe
Wyniki w połączeniu stalowym
2024-05-30
027953
  • Połączenia stalowe RFEM 6
  • RFEM 6
  • Konstrukcje stalowe
    • Połączenia stalowe

Wyświetlanie wyników na połączeniu stalowym

Wyświetlanie wyników, połączenie stalowe

Wykorzystano w
  • Połączenia stalowe | Wyniki
Model 3D
Więcej o modelu 3D
  • Hala stalowa
Specyfikacje
Liczba węzłów 71
Liczba linii 116
Liczba prętów 116
Liczba powierzchni 0
Ilość brył 0
Ilość przypadków obciążenia 11
Ilość KO 32
Liczba kombinacji wyników 0
Ciężar całkowity 17,474 t
Wymiary (metryczne) 23,000 x 14,419 x 50,000 m
Wymiary (imperialne) 75.46 x 47.31 x 164.04 feet
Udostępnij
2024-03-09
028027
  • RFEM 6
  • Połączenia stalowe RFEM 6
  • Konstrukcje stalowe
    • Połączenia stalowe
    • Eurocode 3
Obliczanie połączeń stalowych, tabela z wynikami
Połączenia stalowe, tabela z wynikami z programu RFEM 6

Model 3D
Więcej o modelu 3D
  • Stalowe połączenie ze skosem do połączenia belki ze słupem
Specyfikacje
Liczba węzłów 1111
Liczba linii 897
Liczba prętów 544
Liczba powierzchni 70
Ilość brył 0
Ilość przypadków obciążenia 3
Ilość KO 0
Liczba kombinacji wyników 0
Ciężar całkowity 0,111 t
Wymiary (metryczne) 1,183 x 0,792 x 0,240 m
Wymiary (imperialne) 3.88 x 2.6 x 0.79 feet
Udostępnij
2024-05-30
028449
  • Połączenia stalowe RFEM 6
  • RFEM 6
  • Konstrukcje stalowe
    • Połączenia stalowe
    • Eurocode 3
Dodatkowe połączenia stalowe | Szczegóły warunku projektowego
Połączenia stalowe | Szczegóły warunku projektowego

Wykorzystano w
  • Sytuacje obliczeniowe dla połączeń stalowych
Udostępnij
2024-03-09
030325
  • Połączenia stalowe RFEM 6
  • RFEM 6
  • Konstrukcje stalowe
    • Połączenia stalowe
Połączenie stalowe
Model 3D
Więcej o modelu 3D
  • Hala stalowa
Specyfikacje
Liczba węzłów 71
Liczba linii 116
Liczba prętów 116
Liczba powierzchni 0
Ilość brył 0
Ilość przypadków obciążenia 11
Ilość KO 32
Liczba kombinacji wyników 0
Ciężar całkowity 17,474 t
Wymiary (metryczne) 23,000 x 14,419 x 50,000 m
Wymiary (imperialne) 75.46 x 47.31 x 164.04 feet
Udostępnij
2024-03-09
030821
  • RFEM 6
  • Połączenia stalowe RFEM 6
  • Konstrukcje stalowe
    • Połączenia stalowe
Wyniki w połączeniu stalowym | naprężenie
Wyniki w połączeniu stalowym

Udostępnij