Wybór języka protokołu wydruku
Wybór pozycji protokołu w protokole wydruku
Protokół wydruku
Nawigator protokołu wydruku
Praca równoległa w programie i protokole wydruku
  • 3D Viewer
  • 3D Viewer | Babylon
  • Wirtualna rzeczywistość
Import dokumentów graficznych, tekstowych i PDF do protokołu wydruku
Drukowanie szczegółów kontroli projektu w protokole wydruku
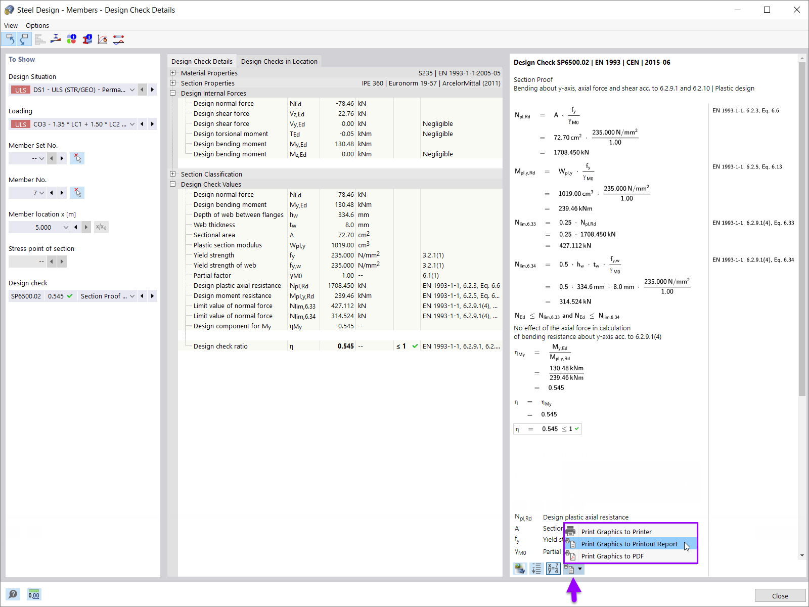
Szczegóły kontroli obliczeń w protokole wydruku
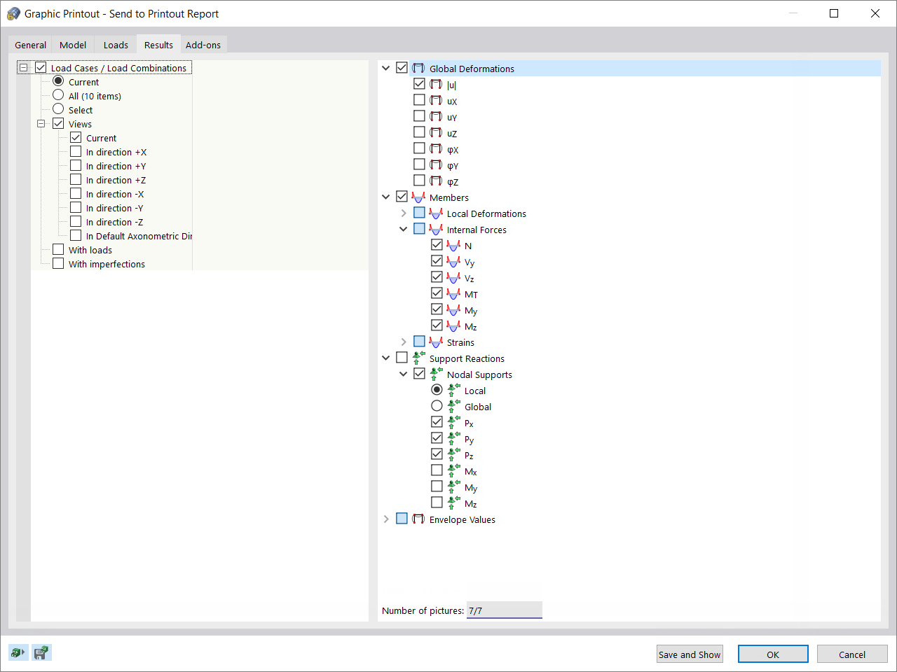
Wydruk wielu grafik
Wielokrotne drukowanie wyników
Wybór języka protokołu wydruku
Wybór pozycji protokołu w protokole wydruku
Protokół wydruku
Nawigator protokołu wydruku
Praca równoległa w programie i protokole wydruku
Import dokumentów graficznych, tekstowych i PDF do protokołu wydruku
Drukowanie szczegółów kontroli projektu w protokole wydruku
Szczegóły kontroli obliczeń w protokole wydruku
Wydruk wielu grafik
Wielokrotne drukowanie wyników
2024-05-30
028121
  • RFEM 6

Wybór języka protokołu wydruku

Wykorzystano w
  • Wydajny raport\n w programie RFEM 6
Udostępnij
2024-05-30
028125
  • RFEM 6
Wybór pozycji protokołu w protokole wydruku
Wykorzystano w
  • Wydajny raport\n w programie RFEM 6
Udostępnij
2024-05-30
028126
  • RFEM 6
Protokół wydruku
Wykorzystano w
  • Wydajny raport\n w programie RFEM 6
Udostępnij
2024-05-30
028127
  • RFEM 6
Nawigator protokołu wydruku
Wykorzystano w
  • Wydajny raport\n w programie RFEM 6
Udostępnij
2024-05-30
028134
  • RFEM 6
Praca równoległa w programie i protokole wydruku
Wykorzystano w
  • Wydajny raport\n w programie RFEM 6
Model 3D
Więcej o modelu 3D
  • Budynek żelbetowy
Specyfikacje
Liczba węzłów 67
Liczba linii 88
Liczba prętów 28
Liczba powierzchni 17
Ilość brył 0
Ilość przypadków obciążenia 4
Ilość KO 7
Liczba kombinacji wyników 0
Ciężar całkowity 386,536 t
Wymiary (metryczne) 16,000 x 6,500 x 13,500 m
Wymiary (imperialne) 52.49 x 21.33 x 44.29 feet
Udostępnij
2024-05-30
028128
  • RFEM 6
Import dokumentów graficznych, tekstowych i PDF do protokołu wydruku
Wykorzystano w
  • Wydajny raport\n w programie RFEM 6
Udostępnij
2024-05-30
028129
  • RFEM 6
Drukowanie szczegółów kontroli projektu w protokole wydruku
Wykorzystano w
  • Wydajny raport\n w programie RFEM 6
Udostępnij
2024-05-30
028130
  • RFEM 6
Szczegóły kontroli obliczeń w protokole wydruku
Wykorzystano w
  • Wydajny raport\n w programie RFEM 6
Udostępnij
2024-05-30
028131
  • RFEM 6
Wydruk wielu grafik
Wykorzystano w
  • Wydajny raport\n w programie RFEM 6
Udostępnij
2024-05-30
028132
  • RFEM 6
Wielokrotne drukowanie wyników
Wykorzystano w
  • Wydajny raport\n w programie RFEM 6
Udostępnij