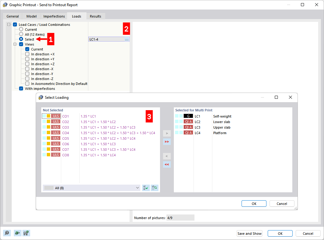
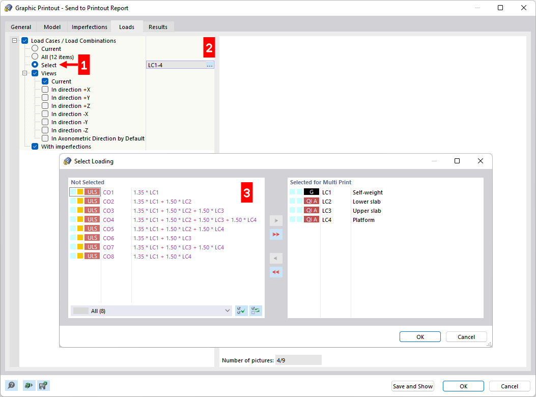
Definiowanie przypadków obciążeń dla wielu wydruków
Definiowanie przypadków obciążeń dla wielu wydruków
2024-03-09
028602
  • RFEM 6

Definiowanie przypadków obciążeń dla wielu wydruków

Udostępnij