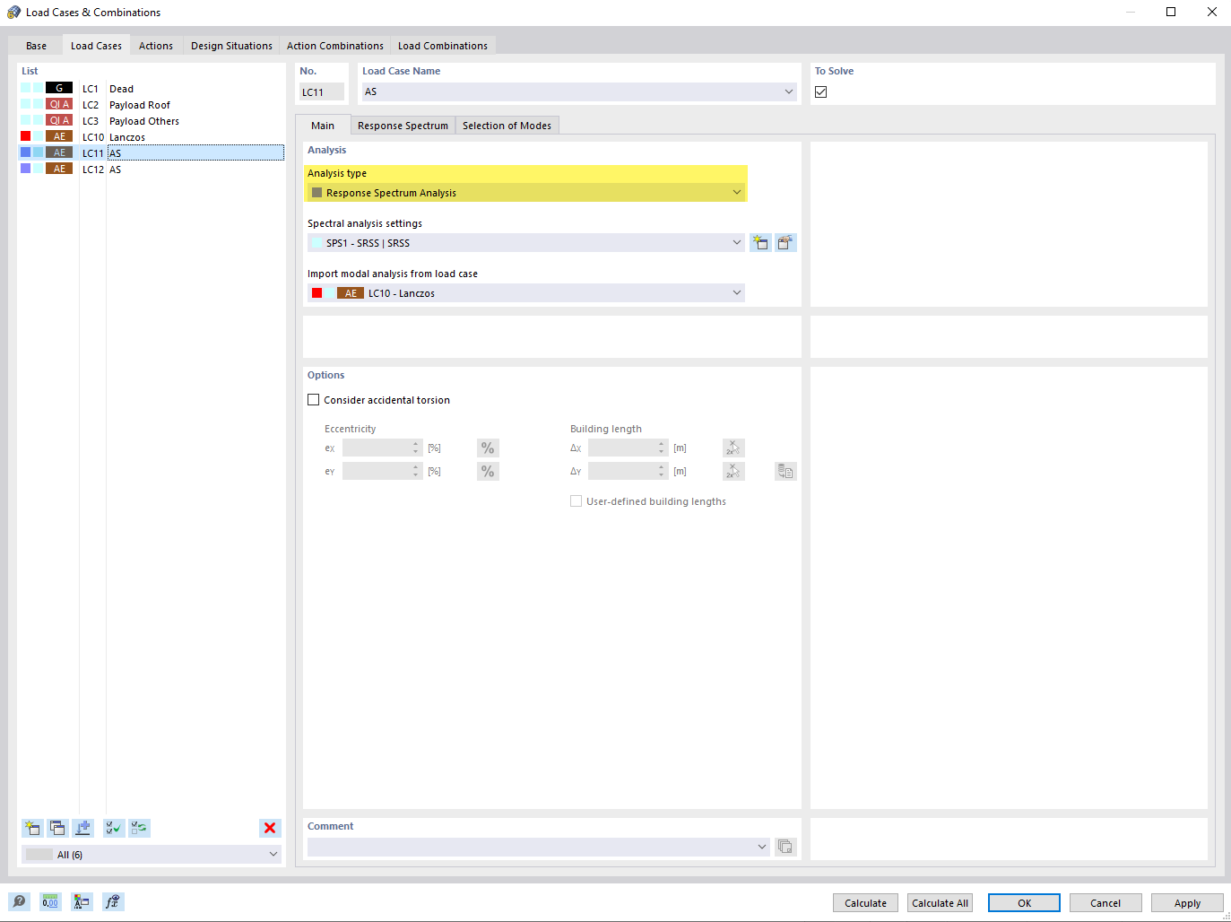
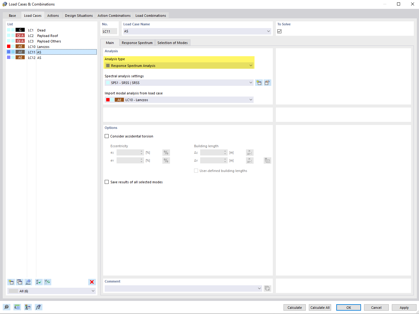
Ustawianie typu analizy 'Metoda spektrum odpowiedzi' dla przypadku obciążeń
Ustawianie typu analizy 'Metoda spektrum odpowiedzi' dla przypadku obciążeń
2024-06-27
028739
  • RFEM 6
  • RSTAB 9
  • Analiza modalna RFEM 6
    • Analiza modalna RSTAB 9
    • Analiza spektrum odpowiedzi RSTAB 9
    • Analiza spektrum odpowiedzi RFEM 6
    • Analiza dynamiczna i sejsmiczna

Ustawianie typu analizy 'Metoda spektrum odpowiedzi' dla przypadku obciążenia

Ustawianie typu analizy 'Metoda spektrum odpowiedzi' dla przypadku obciążeń

Rysunek przedstawia proces definiowania analizy spektrum odpowiedzi dla przypadku obciążenia w środowisku analizy statyczno-wytrzymałościowej. Ilustruje wybór parametrów ważnych dla obliczania dynamicznych reakcji na obciążenia trzęsieniami ziemi. Umożliwia to inżynierom ocenę odpowiedzi konstrukcji z uwzględnieniem aktywności sejsmicznej.
  • Spektrum odpowiedzi
  • Typ analizy
Udostępnij