Dane dotyczące "Projektowania konstrukcji betonowych" w raporcie z obliczeń
Dane dotyczące "Projektowania konstrukcji betonowych" w raporcie z obliczeń
2024-10-23
029851
  • RFEM 6

Dane dotyczące "Projektowania konstrukcji betonowych" w raporcie z obliczeń

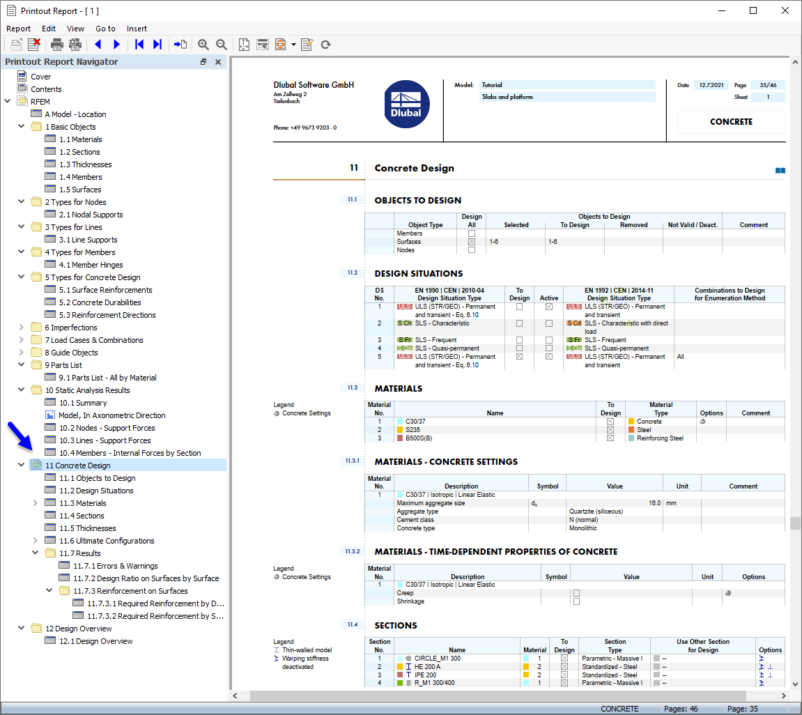
  • Raport z obliczeń
  • Projektowanie konstrukcji betonowych
Udostępnij