Analiza odporności ogniowej z szczegółowym wyświetlaniem
Analiza odporności ogniowej z szczegółowym wyświetlaniem
2024-05-30
030338
  • RFEM 6
  • RSTAB 9
  • Projektowanie konstrukcji stalowych dla RFEM 6
    • Projektowanie konstrukcji stalowych RSTAB 9
    • Konstrukcje stalowe

Projektowanie zabezpieczeń przeciwpożarowych | Szczegóły kontroli

Analiza odporności ogniowej z szczegółowym wyświetlaniem

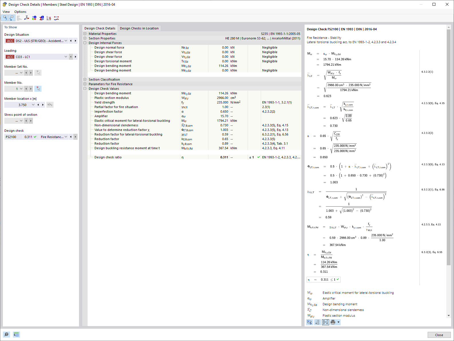
Rysunek przedstawia szczegóły dotyczące projektowania konstrukcji budynków pod kątem ochrony przeciwpożarowej, koncentrując się na specyficznych parametrach obliczeniowych istotnych dla oceny odporności ogniowej. Ważne elementy techniczne i ich parametry liczbowe są zilustrowane w celu określenia stopnia bezpieczeństwa w przypadku pożaru. Szczegóły tych obliczeń są istotnymi elementami klasyfikacji klas odporności ogniowej.
  • Obliczanie odporności ogniowej
  • Szczegóły sprawdzenia
  • Odporność ogniowa
  • Parametry techniczne
  • Bezpieczeństwo konstrukcji
  • Ochrona przeciwpożarowa
  • Projektowanie
  • Obliczenie
Wykorzystano w
  • Projektowanie konstrukcji stalowych | ochrona przeciwpożarowa | obliczenia
Udostępnij